- {{item.name}}
S7-300/400集成PN口 MODBUS TCP 通讯(TIA)
- 0
- 2612
S7-300/400集成PN口 MODBUS TCP 通讯(TIA)
下面章节将介绍如何使用TIA Portal配置S7-300/400单站系统通过CPU的集成PN口与第三方模拟软件进行Modbus/TCP进行通讯的详细步骤
1.使用说明
本文档配置方法需要TIA Portal版本至少是STEP7 V15.1。
若软件版本为V15及以下时,参考:
链接:https://support.industry.siemens.com/cs/cn/zh/view/109750622
2.配置S7-300单站系统通过CPU集成PN口作为Client进行Modbus TCP通讯
下面以S7-300单站系统及Modbus Slave软件为例,详细介绍如何将S7-300单站系统CPU的集成PN口配置为Client,Modbus Slave作为Server进行Modbus TCP通讯。
2.1硬件设备及软件
本例中所用的硬件设备如下表:
| 名称 | 数量 | 订货号 |
| S7-300电源模块PS 307 10A | 1 | 6ES7307-1KA02-0AA0 |
| S7-300 CPU317-2PN/DP | 1 | 6ES7317-2EK14-0AB0(V3.2) |
| 网线 | 若干 | |
| 笔记本电脑 | 1 | |
所用到软件如下表:
| 名称 | 订货号 |
| STEP7 V16 Update3 组态编程软件 | |
| Modbus Slave免授权版本 | 可从网上免费获取 |
2.2 S7-300单站系统与Modbus Slave软件组态
打开TIA软件,新建一个工程项目文件,命名为“PN_MODBUS TCP Client”, 在项目下插入一个S7-300站,如下图1所示:

图1 新建S7-300 Station
打开设备视图,修改CPU的IP地址,本例中将CPU的PN口IP地址设为192.168.0.220,如下图17所示:

图2 设备视图中设置CPU的IP地址
2.3组态工艺对象
①选择添加工艺对象“Modbus”---"其他"---“MODBUS TCP”---"MB_PN_PARAM"

图3 新增工艺对象
②设置“连接设置”
连接ID:连接引用标识符(范围1~4095),在之后调用指令时会使用该参数
连接建立:PLC做MODBUS TCP客户端,选择主动。
远程IP地址:图中的IP地址(192.168.0.228)为 笔记本电脑的IP地址
本地设备ID:选择PLC的设备类型
本地端口:作为客户端,可不指定固定端口
伙伴端口:图中502端口为Modbus Slave的端口号

图4 组态工艺对象
③Modbus 设置“内部”

图5 组态工艺对象
③Modbus 设置“数据区域”
下图中设置了4个Modbus数据区域

图6 组态工艺对象
2.4根据工艺对象中创建的数据区域添加数据块
根据步骤3.3工艺对象中设置的数据区域,添加四个数据块,如下图所示

图7 创建数据块

图8 创建存放MODBUS 线圈数据的数据块

图9 创建存放MODBUS 数字量输入类型的数据块

图10 创建存放MODBUS 保持寄存器数据的数据块

图11 创建存放MODBUS 输入寄存器据的数据块
2.5创建具有可用于授权的注册表项的数据块
创建授权密钥数据块DB3(名称REG_KEY),选择类型为“全局DB”,打开该DB块,创建变量“REG_KEY”,数据类型为“String[17]”,如图所示:

图12 创建存放授权码的数据块
授权密钥的获取方法,参考:http://www.ad.siemens.com.cn/productportal/Prods/published/Comm/Comm_9.4/Comm_9.4.html
2.6调用OB121
由于在获取授权密钥前,“MODBUSPN”指令是无授权状态,会使CPU报错而停机。而为了读取CPU 的“IDENT_CODE”码,需要CPU运行起来,则必须添加编程错误组织块OB121,如下图所示:

图13 调用OB121
2.7调用通信指令
调用MODBUS TCP指令(通信---其他---MODBUS_TCP---MODBUSPN),填写参数。
为了在通信故障时查找原因,编写程序段2捕获错误代码。

图14 调用“MODBUSPN”指令
2.8初始化指令
创建启动组织块OB100(名称COMPLETE RESTART),语言为“STL”,打开该OB块,置位初始化位输入管脚寄存器,如图所示:

图15 初始化“MODBUSPN”指令
2.9通信测试
示例1:客户端读取服务器【 数字量输入】,偏移量3,长度为2的数据

图16 通信测试示例
示例2:客户端读取服务器【输入寄存器】,偏移量0,长度为3的数据

图17 通信测试示例
示例3:客户端读取服务器【线圈寄存器】,偏移量0,长度为8的数据

图18 通信测试示例
示例4:客户端读取服务器【保持寄存器】,偏移量0,长度为3的数据

图19 通信测试示例
示例5:客户端写入数据到服务器【保持寄存器】,偏移量5,长度为5的数据

图20 通信测试示例
示例6:客户端写入数据到服务器【线圈寄存器】,偏移量0,长度为8的数据

图21 通信测试示例
3.配置S7-300单站系统通过CPU集成PN口作为Server进行Modbus TCP通讯
下面以S7-300单站系统及ModScan32软件为例,详细介绍如何将S7-300单站系统CPU的集成PN口配置为Server,ModScan32作为Client进行Modbus TCP通讯。
3.1例子中使用的硬件设备及软件
本例中所用的硬件设备如下表:
| 名称 | 数量 | 订货号 |
| S7-300电源模块PS 307 10A | 1 | 6ES7307-1KA02-0AA0 |
| S7-300 CPU317-2PN/DP | 1 | 6ES7317-2EK14-0AB0(V3.2) |
| 网线 | 若干 | |
| 笔记本电脑 | 1 | |
所用到软件如下表:
| 名称 | 订货号 |
| STEP7 V16 Update3 组态编程软件 | |
| ModScan32 免授权版本 | 可从网上免费获取 |
3.2 S7-300单站系统与ModScan32软件组态
打开TIA软件,新建一个工程项目文件,命名为“PN_MODBUS TCP Server”, 在项目下插入一个S7-300站,如下图所示:

图22 新建S7-300 Station
打开设备视图,修改CPU的IP地址,本例中将CPU的PN口IP地址设为192.168.0.220,如下图17所示:

图23 设备视图中设置CPU的IP地址
3.3组态工艺对象
①新增工艺对象,选择“Modbus”---"其他"---“MODBUS_TCP”---"MB_PN_PARAM"

图24 新增工艺对象
②设置“连接设置”
连接ID:连接引用标识符(范围1~4095),在之后调用指令时会使用该参数
连接建立:PLC做MODBUS TCP服务器,选择被动。
远程IP地址:可以指定或者不指定连接伙伴的IP地址。
本地设备ID:选择PLC的设备类型
本地端口:指定固定端口
伙伴端口:可不指定

图25 组态工艺对象
③Modbus 设置“内部”

图26 组态工艺对象
④Modbus 设置“数据区域”
下图中设置了4个Modbus数据区域

图27 组态工艺对象
3.4根据工艺对象中创建的数据区域添加数据块
根据步骤3.3工艺对象中设置的数据区域,添加四个数据块,如下图所示

图28 创建数据块

图29 创建存放MODBUS 线圈数据的数据块

图30 创建存放MODBUS 数字量输入类型的数据块

图31 创建存放MODBUS 保持寄存器数据的数据块

图32 创建存放MODBUS 输入寄存器据的数据块
3.5创建具有可用于授权的注册表项的数据块
创建授权密钥数据块DB3(名称REG_KEY),选择类型为“全局DB”,打开该DB块,创建变量“REG_KEY”,数据类型为“String[17]”,如图所示:

图33 创建存放授权码的数据块
授权密钥的获取方法,参考:http://www.ad.siemens.com.cn/productportal/Prods/published/Comm/Comm_9.4/Comm_9.4.html
3.6调用OB121
由于在获取授权密钥前,“MODBUSPN”指令是无授权状态,会使CPU报错而停机。而为了读取CPU 的“IDENT_CODE”码,需要CPU运行起来,则必须添加编程错误组织块OB121,如下图所示:

图34 OB121
3.7调用通信指令
调用MODBUS TCP指令(通信---其他---MODBUS_TCP---MODBUSPN),填写参数。
为了在通信故障时查找原因,编写程序段2捕获错误代码。

图35 调用“MODBUSPN”指令
3.8初始化指令
创建启动组织块OB100(名称COMPLETE RESTART),语言为“STL”,打开该OB块,置位初始化位输入管脚寄存器,如下图所示:

图36 初始化“MODBUSPN”指令
3.9建立和客户端的连接
按照如下设置,使能服务器端,并使用ModScan32建立连接

图37 建立和客户端的连接
3.9通信测试
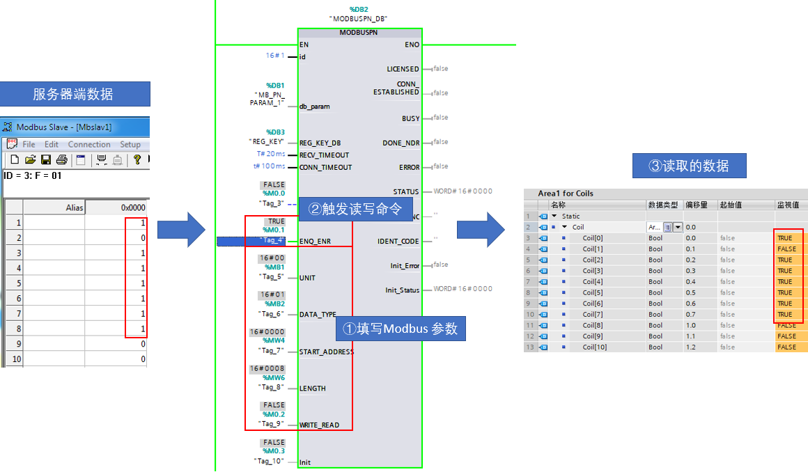
示例1:客户端读写服务器【 线圈寄存器 】,偏移量0,长度为10的数据

图38 通信测试示例
示例2:客户端读取服务器【 数字量输入寄存器 】,偏移量0,长度为10的数据

图39 通信测试示例
示例3:客户端读写服务器【 保持寄存器 】,偏移量0,长度为10的数据

图40 通信测试示例
示例4:客户端读取服务器【 模拟量输入寄存器 】,偏移量0,长度为10的数据

图41 通信测试示例
- 评论
-
分享
扫码分享
- 收藏 收藏
- 点赞 点赞
- 纠错 纠错


西门子官方商城


{{item.nickName}}