签到有奖
消息提醒
运维工程师专区
官方商城
欢迎您访问支持中心!
丰富的视频,全方位的文档,大量的网友交流精华……
为了更好的完善这些内容,我们诚邀您在浏览结束后,花20秒左右的时间,完成一个用户在线调查!
感谢您的支持!
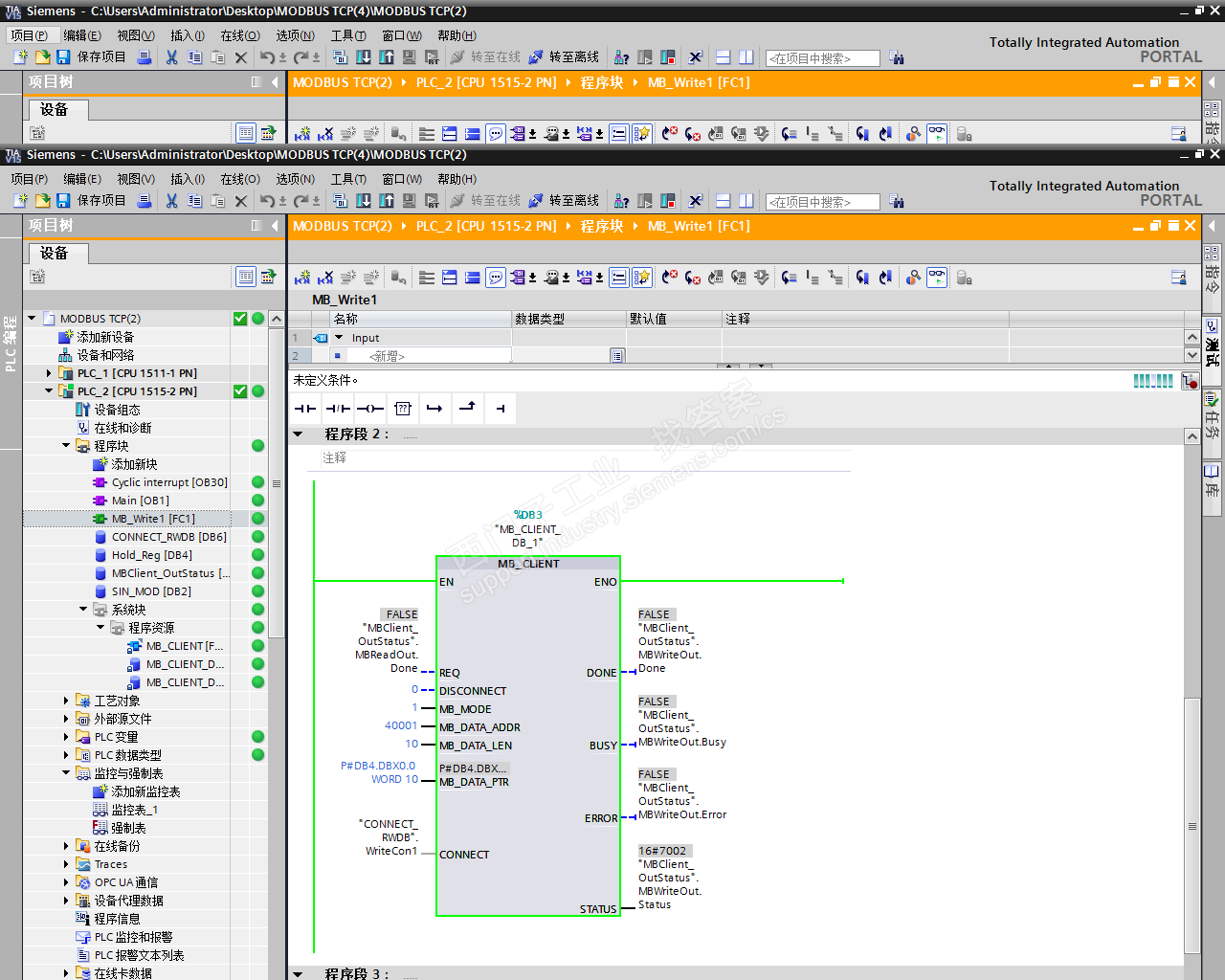
但问题来了,你的第三方设备可以支持多个客户端读写吗?如果可以,你就调用2个client指令就好了,走2个连接,2个连接分别对应读和写就不用轮询了;如果不可以,只支持一个的话,那么ID相同需做轮询。