技术论坛

 CM1241与光照度传感器进行RTU通讯,无数据,求解决办法?

返回主题列表
作者 主题
1200土豆丝
游民

经验值:126
发帖数:12
精华帖:0
楼主    2024-08-28 10:21:07
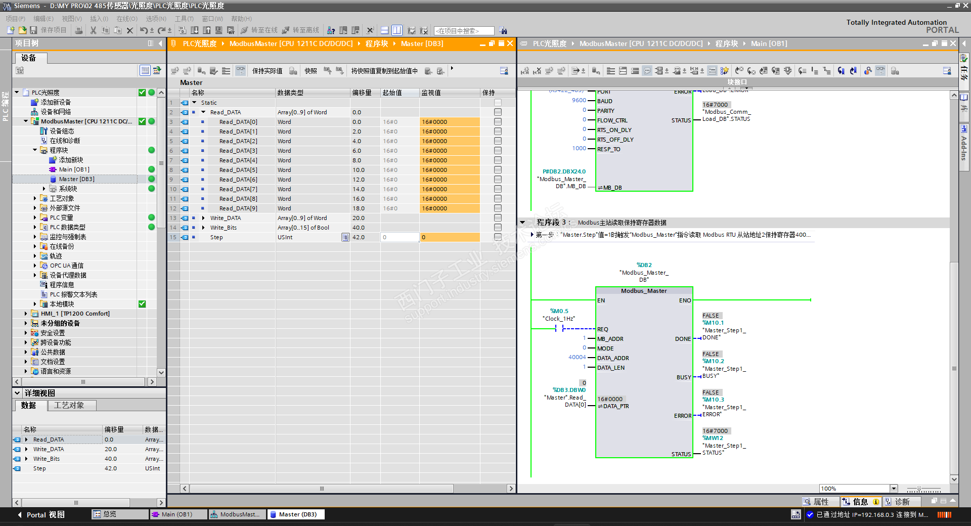
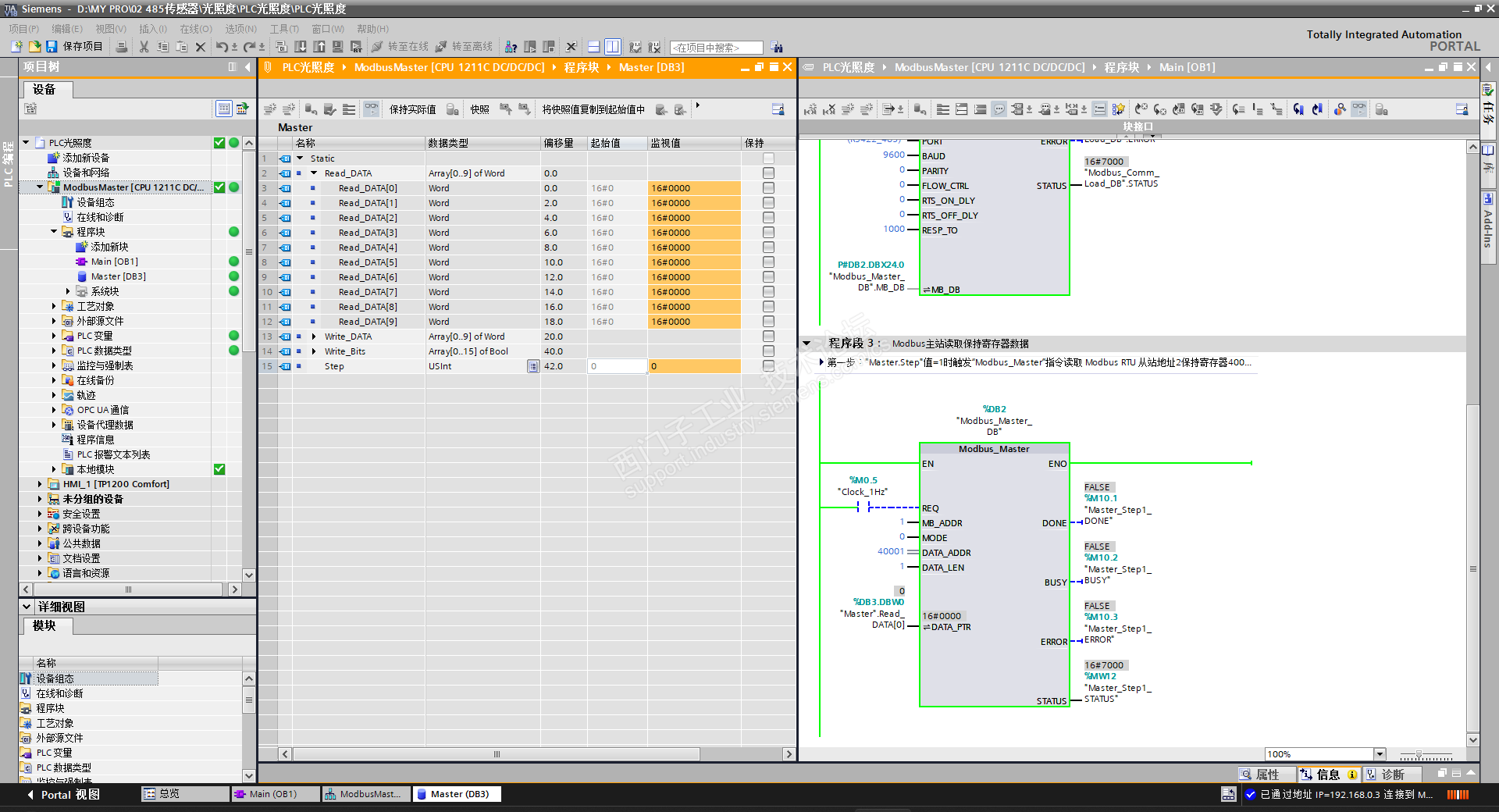
主题:CM1241与光照度传感器进行RTU通讯,无数据,求解决办法?

见传感器参数,PLC组态图、PLC程序图。通讯问题还是设备问题(新购)?







您收到0封站内信:
×
×
信息提示
很抱歉!您所访问的页面不存在,或网址发生了变化,请稍后再试。