一、背景:
公司新添实验设备初次尝鲜。控制单元采用的CU320-2PN;实验:S7-1500通过FB284实现基本定位功能;
二、参考文档:
1) SINAMICS S120 驱动功能手册
https://support.industry.siemens.com/cs/cn/zh/view/109781535
2) S7-1200/1500通过FB284 控制S120实现基本定位功能
https://support.industry.siemens.com/cs/cn/zh/view/109765580
三、调试软件及版本:
TIA V15.1; Starter V5.4; Startdrive;
四、项目配置:
S7-1500 项目配置步骤
在TIA Portal中创建新项目,添加新设备S7-1500PLC

2. 设定S7-1500PLC的IP地址及设备名称

3. 在网络视图中添加S120设备


注意:CU的版本号应该和实际的保持一致
4. 建立PLC 与S120 的网络连接后,设置S120 的IP 地址及设备名称:
注意:此处的IP和设备名称应该为X150的PN口,非X127的调试口
S120的IP及设备名称可以在Starter中查看,展开Communication单击下级的 Commiss interface弹出如图所示画面,再次查看S120的IP及设备名称.

5. 在S120 的设备视图中插入DO 伺服

6. 为DO 伺服_1 选择一个控制报文“西门子报文111”,需要注意添加的模块和报文顺序必须和STARTER 软件一致。
Starter中激活的报文如图所示

7. 在OB1 中将DriveLib_S7_1200_1500 中的SINA_POS(FB284)功能块拖拽到编程网络中:

注意:功能块HWIDSTW 及HWIDZSW 的赋值请参看下图:

8. 创建数据块Data_FB284,并链接FB284对应的管脚


至此,在TIA Portal中的配置完成。
使用调试软件Starter对S120 进行项目配置
1. 新建项目(在线方式)打开Starter软件,单击Project,选择New,输入项目名称,选择项目存储路径,如图:


2. 单击Options,选择Set PG/PC interface,设置对应的访问点以及分配接口参数,然后在站节点编辑中分配CU的IP地址及对应的设备名称,如图:
3. 分配完IP地址和设备名称后点击“Accept”,在线链接驱动。在线自动配置之前恢复工厂设定

4. 选择在线,选择Automatic Configuration执行自动配置,控制单元的软件保存于所连接的电源模块、电机模块和端子模块驱动对象。 电机模块上控制方式通过参数p0097 设置

5. 完成自动组态后离线配置整流装置,逆变单元等等,双击SERVO_02下的Configuration,进入配置界面。核对电机模块的相关组件及参数,比如电机的电压 、类型、有无抱闸、温度传感器的类型、编码器的类型及型号,还可以调整机械参数,比如电子齿轮比,负载旋转1周所需的LU数,PN通讯的报文等等,配置完后会有一张参数一览表,展示之前所配置的所有参数。

6. 需要激活基本定位功能,如图:

激活基本定位完成后,连接驱动器,读取参数r108.3=1,r108.4=1(Activated)表示定位功能已激活,如图:

至此S120的基本配置完成,然后保存联机下载。
7. 电机参数的静态识别及动态识别
1) 参数识别之前需要设置参数P864=1(由于功率单元没有Driver-CLiQ,需要告诉控制单元功率单元已准备好),具体操作:单击Drives下的参数列表Expert list如图:

2) 单击Commissioning,选择Stationary/turning measure,如图所示,选择静态辨识Stationary measurement ,激活测量Activate measurement,然后打开控制面板,单击Commissioning,选择Control panel,然后点击Assume Control Priority获取控制权,点击是能,单击启动开始静态辨识,辨识完成后核对参数,点击Accept values保存参数,然后存盘上载,同理再做动态辨识。

图:静态辨识
图:动态辨识
五、SINA_POS 功能说明
运行条件
1. 轴通过 EnableAxis=1 使能,如果轴已准备好且驱动无故障(AxisError=0),输出AxisEnabled 信号变为1。
2. ModePos 输入用于运行模式的选择。可在不同的运行模式下进行切换,如:连续运行模式 (ModePos=3) 在运行中可以切换到绝对定位模式(ModePos=2)。
3. 输入信号CancelTraversing,IntermediateStop 对于除了点动之外的所有运行
模式均有效,在运行EPOS 时必须将其设置为 1,设置说明如下:
a. 设置CancelTraversing=0,轴按最大减速度(P2573)停止,丢弃工作数据,轴停止后可进行运行模式的切换。
b. 设置IntermediateStop=0,使用当前设置的减速度值进行斜坡停车,任务保持,如果重新再设置IntermediateStop=1 后轴会继续运行,可理解为轴的
暂停。可以在轴静止后进行运行模式的切换。
4. 激活硬件限位开关
a. 如果使用了硬件限位开关,需要将FB284 功能块的输ConfigEPos.%X3 置1,激活硬件限位功能。
b. 正、负向的硬件限位开关可连接到驱动器的数字量输入点上,在驱动器调试软件Starter\Scout 项目中进行指定。如果激活了硬件限位开关功能,只有在硬件限位开关信号为高电平时才能运行轴。
5. 激活软件限位开关
a. 如果使用了软件限位开关,需要将FB284 功能块的输ConfigEPos.%X2 置1,激活软件限位功能。
b. 在驱动中设置p2580(负向软限位位置)、p2581(正向软限位位置)。
在任何运行模式下都可以通过FlyRef 输入来选择运行中回零的功能。
相对定位运行模式
相对定位运行模式可通过驱动的相对定位功能来实现,它采用SINAMICS 驱动的内部位置控制器来实现相对位置控制。
要求:
1) 运行模式选择ModePos=1
2) 轴使能 EnableAxis=1
3) 轴不必回零或绝对值编码器可以处于未被校正的状态
4) 如果切换模式大于3,轴必须为静止状态,在任意时刻可以在ModePos=1,2,3 模式内进行切换
步骤:
1) 通过输入参数Position, Velocity 指定目标位置及速度
2) 通过输入参数OverV、OverAcc、OverDec 指定速度、加减速度的百分比
3) 运行条件 CancelTraversing 及 IntermediateStop 必须设置为 1,Jog1 及Jog2 必须设置为 0
4) 在相对定位中,运动方向由Position 中设置值的正负来确定通过ExecuteMode 的上升沿触发定位运动,激活命令的当前状态可以通过
EPosZSW1、EPosZSW2 进行监控,当目标位置到达后AxisPosOk 置1 ,当定位过程中出现错误,则输出参数Error 置1。
六、FB284的管脚说明


七、PLC程序演示
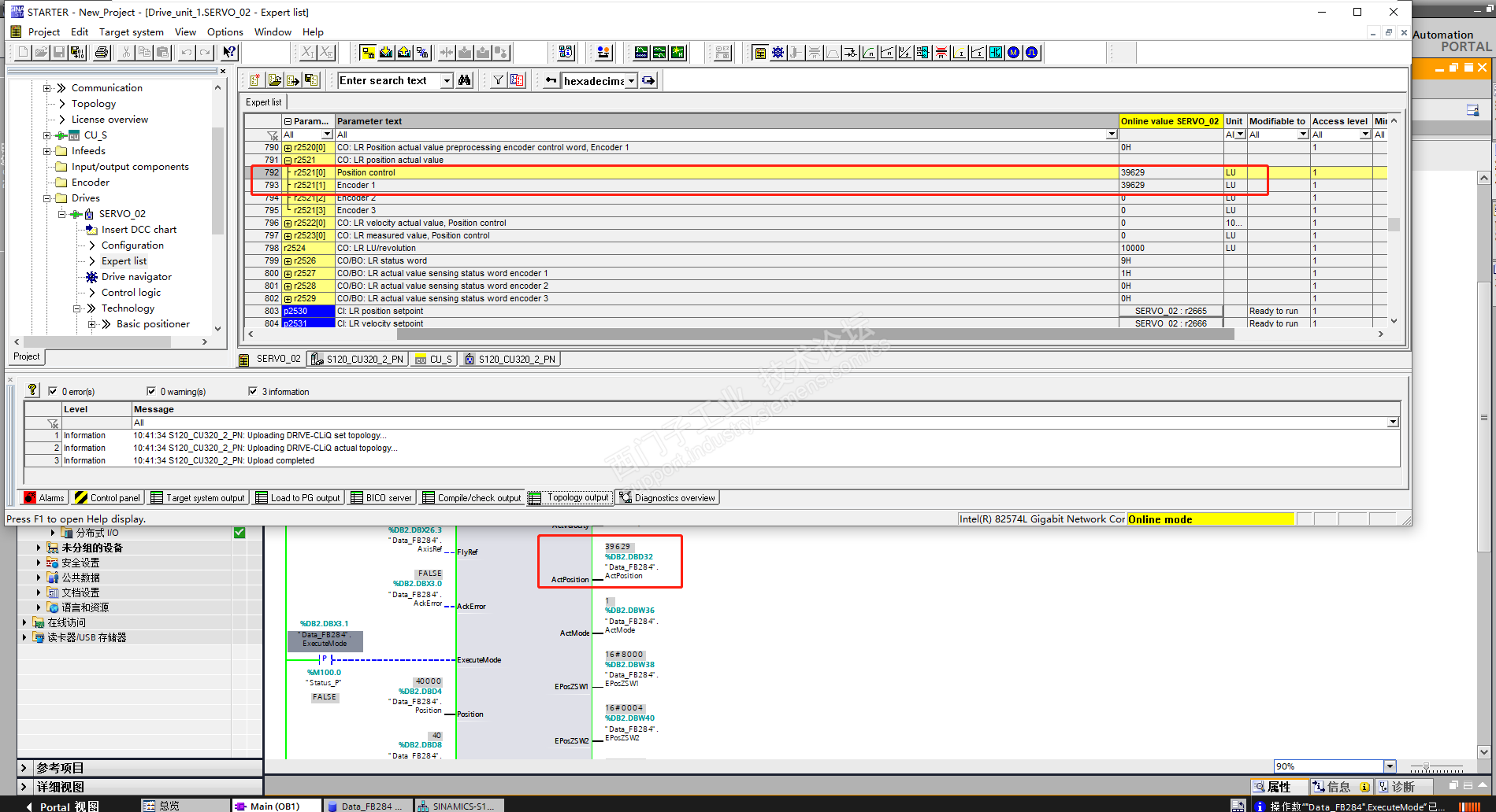
打开博图,将程序下载PLC在线测试,以相对定位为例:设置ModePos=1(相对定位),使能EnableAxis管脚,设置Position(位置设定值)和Velocity(速度设定值)的值,上升沿触发ExecuteMode管脚执行相对定位,完成定位后,AxisPosOk=1,ActPosition为当前所到达的位置。

打开Starter在线读取参数,查看r2521的值为当前位置。如图所示:

八、总结
遇到的问题是CU320-2PN的CF卡固件版本太低,导致Starter不能在线自动识别硬件,后来根据文档帮助升级至最新的固件版本解决了问题。
CU320-2PN固件升级
https://support.industry.siemens.com/cs/cn/en/view/109780844
注意:如果CU320-2PN的版本太低,可以参考这个链接进行固件升级
通过此次实验,算是对S120的一个基本认识,想要达到做项目的技能,还须加强深入学习提升。