回复:使用网关完成电表DLT645协议与WINCC通过Modbus TCP/IP实现485通讯的方法总结

迷失的梨

  • 帖子

    232
  • 精华

    3
  • 被关注

    21

论坛等级:奇侠

注册时间:2010-03-26

黄金 黄金 如何晋级?

发布于 2014-10-20 08:59:27

6楼

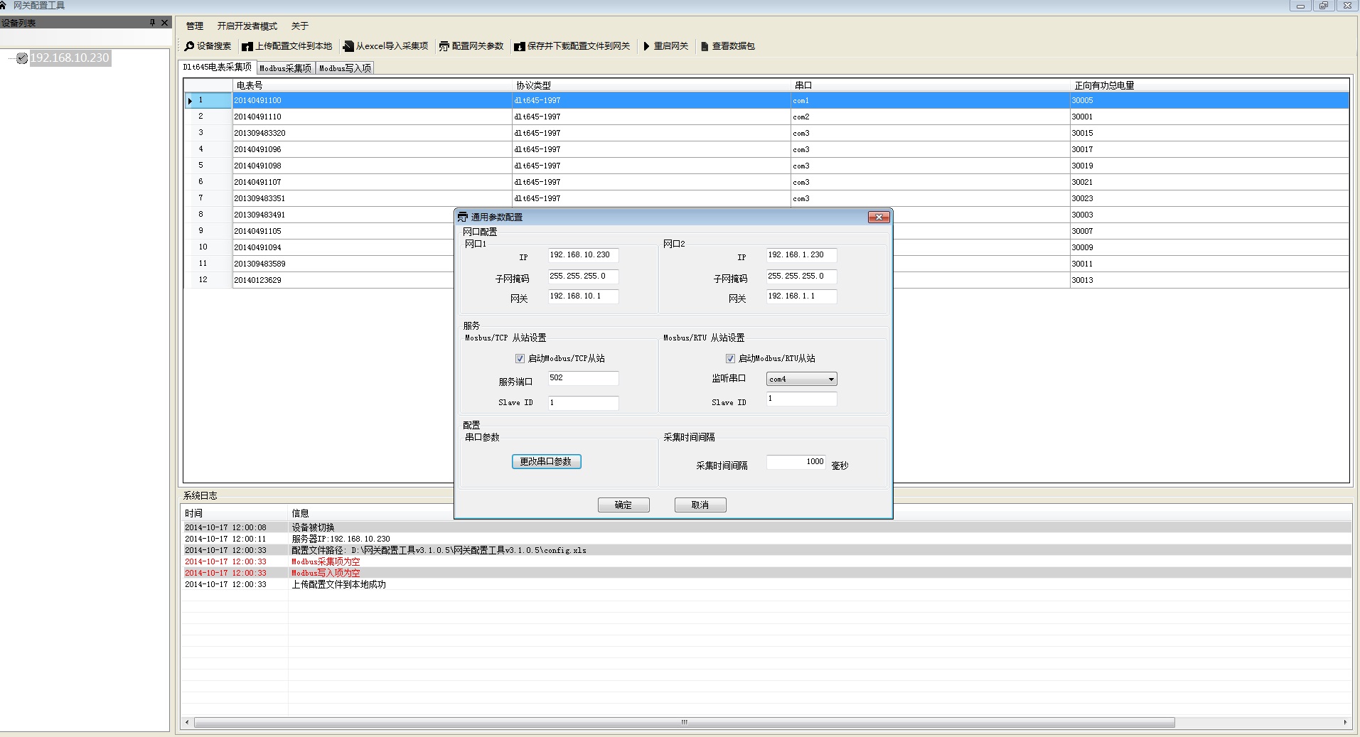
根据升级后的网关将配置和WINCC设置等截屏图上传,升级后,每个485通讯口带5块表















此次是用电脑截屏的,不知道图片能否清楚,希望能看清,嘿嘿~~~
有志者事竟成~~~
评论
编辑推荐: 关闭

请填写推广理由:

本版热门话题

SIMATIC WinCC / Panel

共有32671条技术帖

相关推荐

热门标签

相关帖子推荐

guzhang

恭喜,你发布的帖子

评为精华帖!

快扫描右侧二维码晒一晒吧!

再发帖或跟帖交流2条,就能晋升VIP啦!开启更多专属权限!

  • 分享

  • 只看
    楼主

top
X 图片
您收到0封站内信:
×
×
信息提示
很抱歉!您所访问的页面不存在,或网址发生了变化,请稍后再试。