315-2DP软冗余网络架构

已锁定

ddyang

  • 帖子

    2
  • 精华

    0
  • 被关注

    0

论坛等级:新手

注册时间:2015-08-27

普通 普通 如何晋级?

315-2DP软冗余网络架构

668

3

2015-08-27 10:49:16

315-2DP软冗余网络.jpg

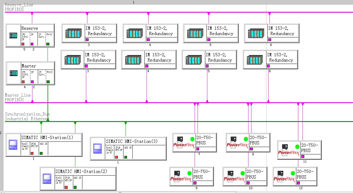
小弟有一个如附件组态315-2dp的软冗余系统。系统组态如下:冗余采用以太网同步数据,并通过该网络分享数据给3个MP377和上位机。通过CPU自带的DP口扩展冗余DP网络下挂4个IM153-2.并在主CPU的DP网络下挂了6台变频器。

现在存在以下问题:1-同步数据位零和一不停的闪烁,说明同步数据时断时续

                                2-当CPU切换带备用CPU是没有办法和变频器通讯,此时变频器不受控。

还请各位大虾指教可以如何改进此系统,请不吝指教。万分感谢!! 

315-2DP软冗余网络架构 已锁定
编辑推荐: 关闭

请填写推广理由:

本版热门话题

SIMATIC S7-300/400

共有54762条技术帖

相关推荐

热门标签

相关帖子推荐

guzhang

恭喜,你发布的帖子

评为精华帖!

快扫描右侧二维码晒一晒吧!

再发帖或跟帖交流2条,就能晋升VIP啦!开启更多专属权限!

  • 分享

  • 只看
    楼主

top
X 图片
您收到0封站内信:
×
×
信息提示
很抱歉!您所访问的页面不存在,或网址发生了变化,请稍后再试。