回复:转化成合适的流程图,难

yming

西门子1847工业学习平台

  • 帖子

    23138
  • 精华

    881
  • 被关注

    1253

论坛等级:至圣

注册时间:2004-03-06

钻石 钻石 如何晋级?

发布于 2016-01-28 12:56:50

22楼

举个例子:

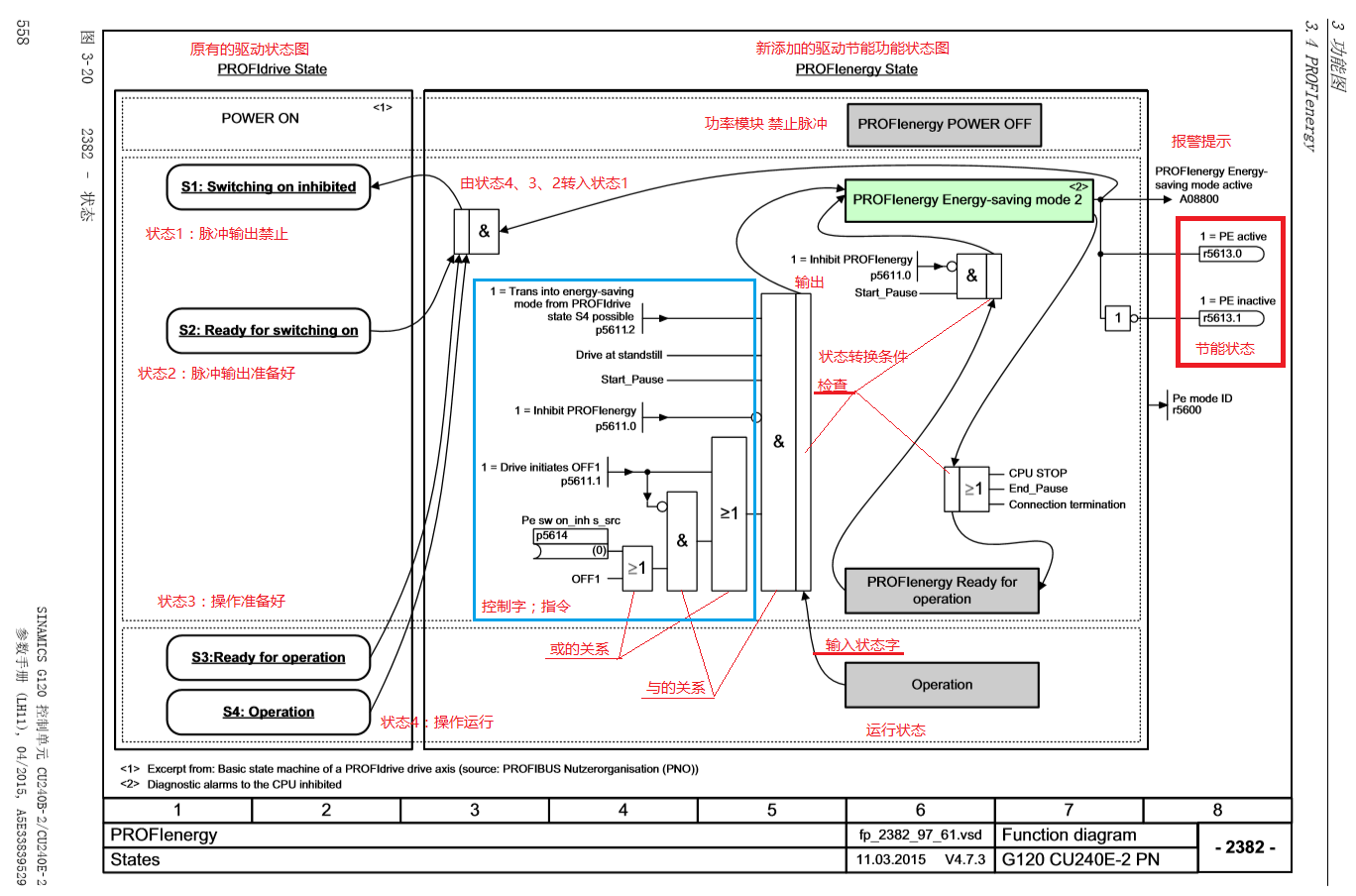
驱动新版本增加了节能功能,如何增加呢?

看功能图,(原来的左侧状态转换图,有自己的PrifiDriver状态转换图,新增一个节能功能。)


这样一来,程序是不是就好写了?

我也是看驱动的手册多了,觉得用这个方法写程序比较好。尤其是使用TIA编写S7 1200/1500程序。

学而时习之,不亦说乎?温故而知新,不亦乐乎?
评论
编辑推荐: 关闭

请填写推广理由:

本版热门话题

谈天说地

共有13241条技术帖

相关推荐

热门标签

相关帖子推荐

guzhang

恭喜,你发布的帖子

评为精华帖!

快扫描右侧二维码晒一晒吧!

再发帖或跟帖交流2条,就能晋升VIP啦!开启更多专属权限!

  • 分享

  • 只看
    楼主

top
您收到0封站内信:
×
×
信息提示
很抱歉!您所访问的页面不存在,或网址发生了变化,请稍后再试。