回复:s7-300多重背景的应用问题

白果

  • 帖子

    698
  • 精华

    12
  • 被关注

    27

论坛等级:奇侠

注册时间:2005-08-25

黄金 黄金 如何晋级?

发布于 2016-02-04 08:58:12

3楼

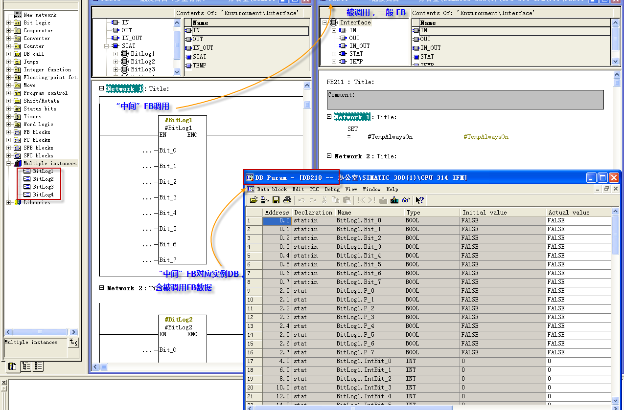
个人理解:

1、调用FB,对应都要有一个实例DB,数量多的话可能超出编号,挺烦人的,看了也不爽...

2、多重实例:将FB的实例DB放在调用该FB的上一级FB的实例DB中,有点拗口...

    比如正常使用FB1,每次调用都要对应一个实例DB,如DB1、DB2、DB3等等。。这时可以新建FB2,在FB2的STAT中定义data type为FB1后,编辑器左侧的Multiple instances就会出现你刚定义的“块”,把其“拉到”Network就完成了,之后定义FB2的实例DB内包含FB1的数据。

3、调用FB次数很多的时候,真是挺不错的 ^_^

附图一张,希望有帮助

健健康康,快快乐乐;平平凡凡,简简单单;勤勤勉勉,兢兢业业;
评论
编辑推荐: 关闭

请填写推广理由:

本版热门话题

SIMATIC S7-300/400

共有54765条技术帖

相关推荐

热门标签

相关帖子推荐

guzhang

恭喜,你发布的帖子

评为精华帖!

快扫描右侧二维码晒一晒吧!

再发帖或跟帖交流2条,就能晋升VIP啦!开启更多专属权限!

  • 分享

  • 只看
    楼主

top
X 图片
您收到0封站内信:
×
×
信息提示
很抱歉!您所访问的页面不存在,或网址发生了变化,请稍后再试。