回复:【分享】发福利:S7-1500 S7-1200 Modbus RTU主站轮询程序!附视频教程!

N

  • 帖子

    767
  • 精华

    10
  • 被关注

    45

论坛等级:侠士

注册时间:2004-06-04

普通 普通 如何晋级?

发布于 2016-06-16 13:39:51

39楼

展开查看
以下是引用醉落凡尘在2016-06-16 09:38:22的发言 >38楼

太大了,传不上,截了

以下是引用N在2016-06-15 09:26:08的发言 >35楼:今天在家闲着,能否...

引用35楼详细内容:

今天在家闲着,能否上传你测试程序?

以下是引用醉落凡尘在2016-06-15 08:58:59的发言 >34楼: 用这里的库,lint...

引用34楼详细内容:

 用这里的库,lint_OK = 1    Retval = 16#0000 ,

直接调用软件自带的Modbus_Comm_Load 的DONE = 0 ,Modbus_Masterd的DONE = 0,Error = 0.

使用系统时钟触发REQ可以读取单个从站

以下是引用N在2016-06-14 16:46:55的发言 >32楼:如果用的是这里的...

引用32楼详细内容:

如果用的是这里的库,那么Init_Ok = ? Retval = ?

如果不是,Modbus_Comm_Load 及 Modbus_Master编程捕捉Error = 1时,status = ?

以下是引用醉落凡尘在2016-06-14 16:23:23的发言 >31楼:前辈, CM Pt...

引用31楼详细内容:

前辈, CM PtP RS422/485 HF 这种模块调用MODBUS库怎么不能进行读取?

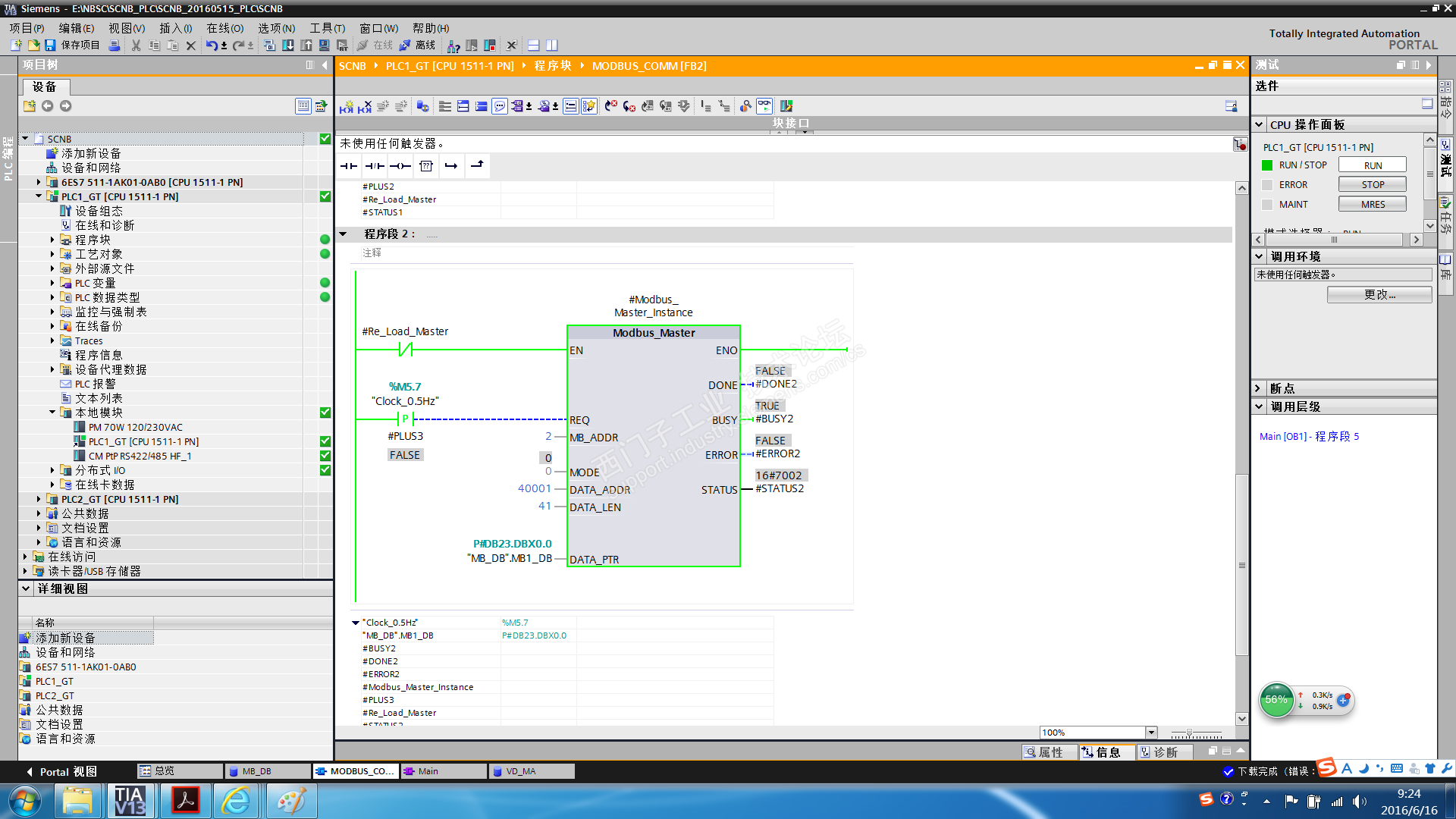
图1:En 前面不要加条件。

Req 得在Modbus_Comm_Load的Done = True之后才可以触发;

Req不建议用周期脉冲+上升沿(尤其),Req=True触发发送请求,使用Modbus_Master的Done 或 Error信号来复位Req = False


图2: Req不要用沿信号, = True,等Done = True之后复位


后面三张图是一样的,没看出什么来


评论
编辑推荐: 关闭

请填写推广理由:

本版热门话题

SIMATIC S7-1500系列

共有10698条技术帖

相关推荐

热门标签

相关帖子推荐

guzhang

恭喜,你发布的帖子

评为精华帖!

快扫描右侧二维码晒一晒吧!

再发帖或跟帖交流2条,就能晋升VIP啦!开启更多专属权限!

  • 分享

  • 只看
    楼主

top
X 图片
您收到0封站内信:
×
×
信息提示
很抱歉!您所访问的页面不存在,或网址发生了变化,请稍后再试。