展开查看
以下是引用yming在2016-09-08 11:22:19的发言 >7楼:
不清楚你用的是哪个版本?
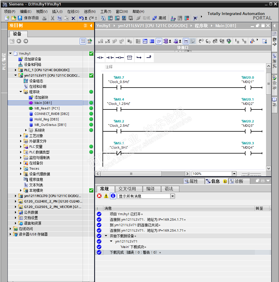
这里是 TIA V13 SP1。过程如下图:
例如修改 Main OB1 。
1、在线


2、修改程序。例如改常闭点。


3、右键选该块,下载。


4、修改完成。

这不是很简单。
当然,其他块也是一样。
要是超过预留空间,或者完全编译,或者硬件改变。那就需要完全下载;而且可能需要停机下载重新启动了。
感谢yming的解答,我的意思是,比如我将OB1和FC1、FC2都修改了,但是我只想下载FC1,其他的块先不下载,该如何做呢?