回复:TIA 自制普通电机块

Mr S

  • 帖子

    478
  • 精华

    1
  • 被关注

    53

论坛等级:侠圣

注册时间:2010-04-19

普通 普通 如何晋级?

发布于 2017-11-12 21:01:25

50楼

关于PLC程序和上位机WinCC的变量连接目前有两种方式:

方法一:建立电机块FB101(上位手动控制信号声明为Input类型),建立调用多个电机块的FB1,如图

  1. 电机块:上位机上需要控制电机的信号全部设为FB101的Input类型


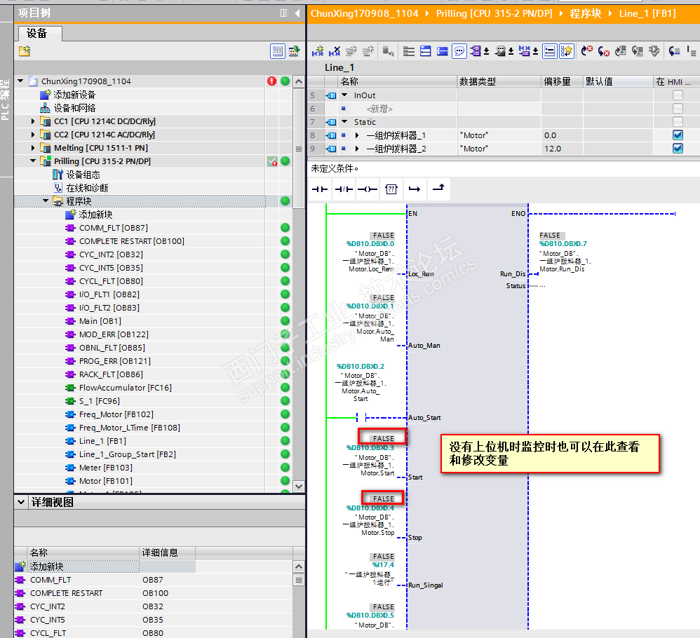
2.调用电机块的FB块:DB1为FB1的背景DB,即DB1为FB101的多重背景DB。在FB1里调用FB101时使用DB10连接Start、Stop时为了在FB1监控时可以实时监控和修改其值,但是这样就相当于使用了更多的DB。如果Start、Stop的管脚不给变量(即管脚空着)的话,那么监控时就必须通过DB1来查看,改变值需要监控表。

这种方式上位机WinCC的控制信号(BOOL型)和电机状态字需要手动添加。


方法二:建立电机块FB101(上位手动控制信号声明为Static类型),建立调用多个电机块的FB1,如图

2.FB1监控时看不到上位机的控制信号,在PLC程序里想查看电机的启停控制信号需要在DB1里查看,修改需要在监控表里实现


但是方法二的优势是可以在上位WinCC里直接AS读取到PLC的DB1里的变量,也就是说控制电机的启停等变量可以自动上传到WinCC。


总结:请问以上两种方法哪种比较好,有没有更好的方法,请各位给点建议,感谢。

永无止境!
评论
编辑推荐: 关闭

请填写推广理由:

本版热门话题

SIMATIC S7-1500系列

共有10998条技术帖

相关推荐

热门标签

相关帖子推荐

guzhang

恭喜,你发布的帖子

评为精华帖!

快扫描右侧二维码晒一晒吧!

再发帖或跟帖交流2条,就能晋升VIP啦!开启更多专属权限!

  • 分享

  • 只看
    楼主

top
X 图片
您收到0封站内信:
×
×
信息提示
很抱歉!您所访问的页面不存在,或网址发生了变化,请稍后再试。