回复:不理解系统存储器M1.3的作用

zwd2800396

  • 帖子

    78
  • 精华

    0
  • 被关注

    38

论坛等级:侠士

注册时间:2016-01-08

普通 普通 如何晋级?

发布于 2017-12-27 08:48:17

21楼

展开查看
以下是引用工控女将在2017-12-26 16:49:51的发言 >19楼

Q20.1在哪里呢?

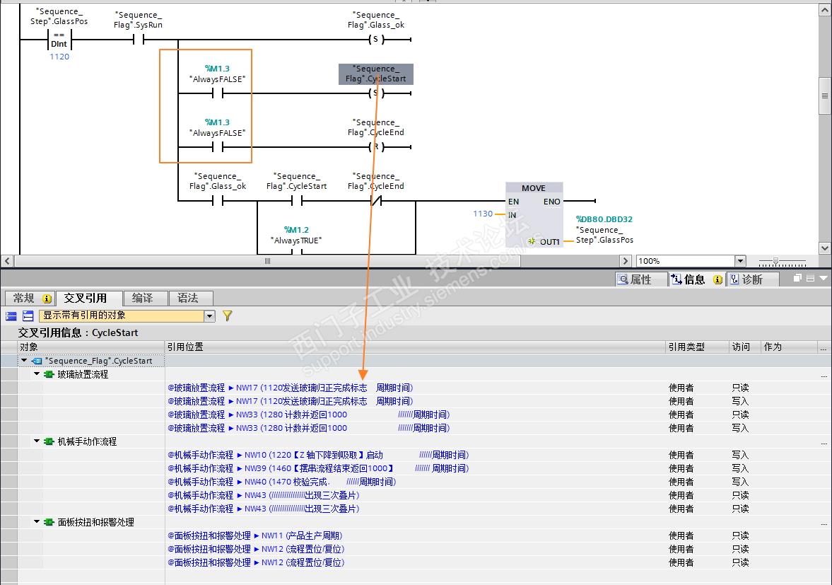
以下是引用溪如在2017-12-25 17:38:32的发言 >5楼:似懂非懂。请看图。...

引用5楼详细内容:

似懂非懂。

请看图。红色方框里是M1.3, 后面的指令还能发挥作用吗?后面的指令的交叉引用见红色箭号。




以下是引用黑猫警长W在2017-12-25 14:11:16的发言 >1楼:你这段程序所在的块...

引用1楼详细内容:

你这段程序所在的块只有被调用时,Q20.1才为1,但是不调用该块了,Q20.1的状态就可以根据其他程序改变了。主要是看程序设计者的意图。

q20.1是分布式io点

有志者事竟成
评论
编辑推荐: 关闭

请填写推广理由:

本版热门话题

SIMATIC S7-1200系列

共有15224条技术帖

相关推荐

热门标签

相关帖子推荐

guzhang

恭喜,你发布的帖子

评为精华帖!

快扫描右侧二维码晒一晒吧!

再发帖或跟帖交流2条,就能晋升VIP啦!开启更多专属权限!

  • 分享

  • 只看
    楼主

top
X 图片
您收到0封站内信:
×
×
信息提示
很抱歉!您所访问的页面不存在,或网址发生了变化,请稍后再试。