关于CP443-1无法组态Profinet IO

已锁定

不可一世

  • 帖子

    652
  • 精华

    1
  • 被关注

    12

论坛等级:侠士

注册时间:2008-12-02

普通 普通 如何晋级?

关于CP443-1无法组态Profinet IO

1552

1

2017-12-31 16:00:51

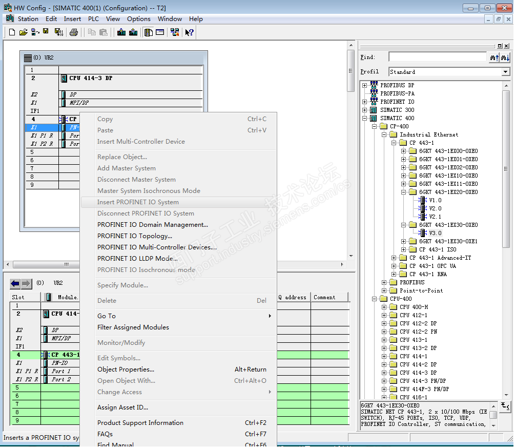
CPU是 414-3 DP     6ES7 414-3XJ04-0AB0

网络模块CP443-1    6ES7 443-1EX20-0XE0

STEP7 V5.6

            无法插入Profinet IO 系统



关于CP443-1无法组态Profinet IO 已锁定
编辑推荐: 关闭

请填写推广理由:

本版热门话题

SIMATIC S7-300/400

共有54773条技术帖

相关推荐

热门标签

相关帖子推荐

guzhang

恭喜,你发布的帖子

评为精华帖!

快扫描右侧二维码晒一晒吧!

再发帖或跟帖交流2条,就能晋升VIP啦!开启更多专属权限!

  • 分享

  • 只看
    楼主

top
X 图片
您收到0封站内信:
×
×
信息提示
很抱歉!您所访问的页面不存在,或网址发生了变化,请稍后再试。