回复:关于模拟量输入仿真的问题求助

水冰凉乐园

  • 帖子

    832
  • 精华

    0
  • 被关注

    12

论坛等级:侠圣

注册时间:2017-09-21

钻石 钻石 如何晋级?

发布于 2018-03-18 09:43:14

8楼


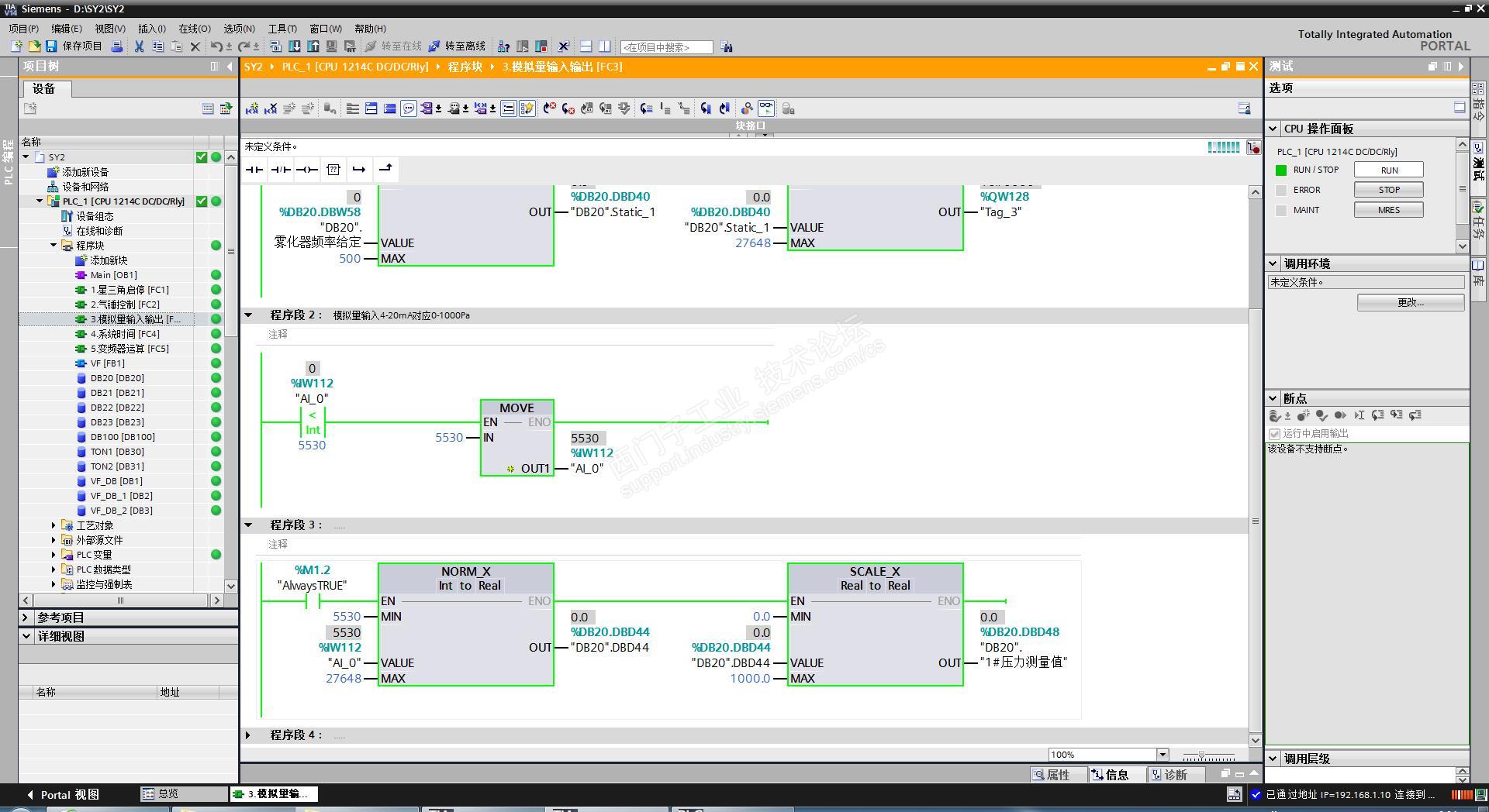
目前就是仿真时%IW112不能赋值。

你让我滚,我滚了。你让我回来,对不起,滚远了...
评论
编辑推荐: 关闭

请填写推广理由:

本版热门话题

SIMATIC S7-1200系列

共有15567条技术帖

相关推荐

热门标签

相关帖子推荐

guzhang

恭喜,你发布的帖子

评为精华帖!

快扫描右侧二维码晒一晒吧!

再发帖或跟帖交流2条,就能晋升VIP啦!开启更多专属权限!

  • 分享

  • 只看
    楼主

top
X 图片
您收到0封站内信:
×
×
信息提示
很抱歉!您所访问的页面不存在,或网址发生了变化,请稍后再试。