回复:S7400 5H冗余CPU带300卡件组态问题

你以为你是谁

  • 帖子

    4711
  • 精华

    11
  • 被关注

    317

论坛等级:至圣

注册时间:2007-08-02

钻石 钻石 如何晋级?

发布于 2018-04-20 10:51:42

1楼

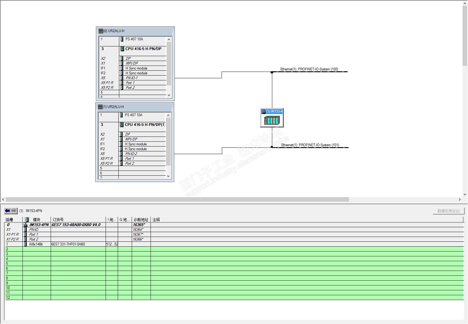
400H+ET200M,IO采用系统冗余。



PCS7系统爱好者,技术交流:617522577@qq.com
评论
编辑推荐: 关闭

请填写推广理由:

本版热门话题

SIMATIC S7-300/400

共有54776条技术帖

相关推荐

热门标签

相关帖子推荐

guzhang

恭喜,你发布的帖子

评为精华帖!

快扫描右侧二维码晒一晒吧!

再发帖或跟帖交流2条,就能晋升VIP啦!开启更多专属权限!

  • 分享

  • 只看
    楼主

top
X 图片
您收到0封站内信:
×
×
信息提示
很抱歉!您所访问的页面不存在,或网址发生了变化,请稍后再试。