回复:LOGO!为什么不能像其他PLC那样在线监控程序?

yming

西门子1847工业学习平台

  • 帖子

    23387
  • 精华

    891
  • 被关注

    1272

论坛等级:至圣

注册时间:2004-03-06

钻石 钻石 如何晋级?

发布于 2018-06-08 13:14:33

5楼

展开查看
以下是引用liucs_2009在2018-06-08 08:57:07的发言 >3楼

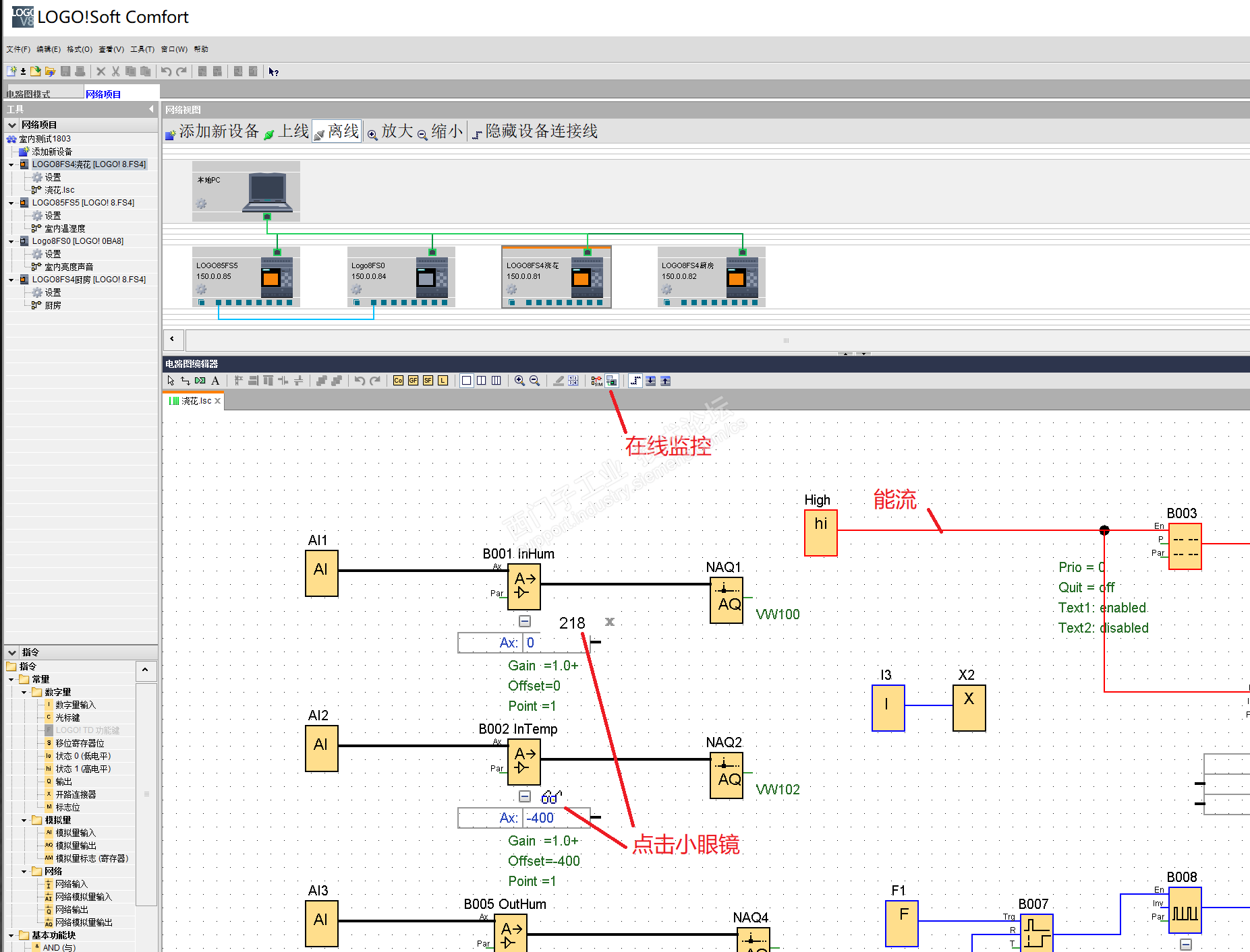
您好,y版,我的意思就是像S7-300那样,用编程电缆在线,在电脑上实时观察每一个输入/输出/M等点的状态,如下图所示:




以下是引用yming在2018-06-08 08:03:55的发言 >2楼:不能在线监控什么意...

引用2楼详细内容:

不能在线监控什么意思?

可以在线监控呀。

当然可以啦。而且从(LOGO!7 开始)不用编程电缆。都是用Wi-Fi无线连接。可同时在线监控所有网内的LOGO! (都啥年代了,哪还有用编程电缆的?)


点击 在线监控 就可以了。





学而时习之,不亦说乎?温故而知新,不亦乐乎?
评论
编辑推荐: 关闭

请填写推广理由:

本版热门话题

LOGO!

共有2413条技术帖

相关推荐

热门标签

相关帖子推荐

guzhang

恭喜,你发布的帖子

评为精华帖!

快扫描右侧二维码晒一晒吧!

再发帖或跟帖交流2条,就能晋升VIP啦!开启更多专属权限!

  • 分享

  • 只看
    楼主

top
X 图片
您收到0封站内信:
×
×
信息提示
很抱歉!您所访问的页面不存在,或网址发生了变化,请稍后再试。