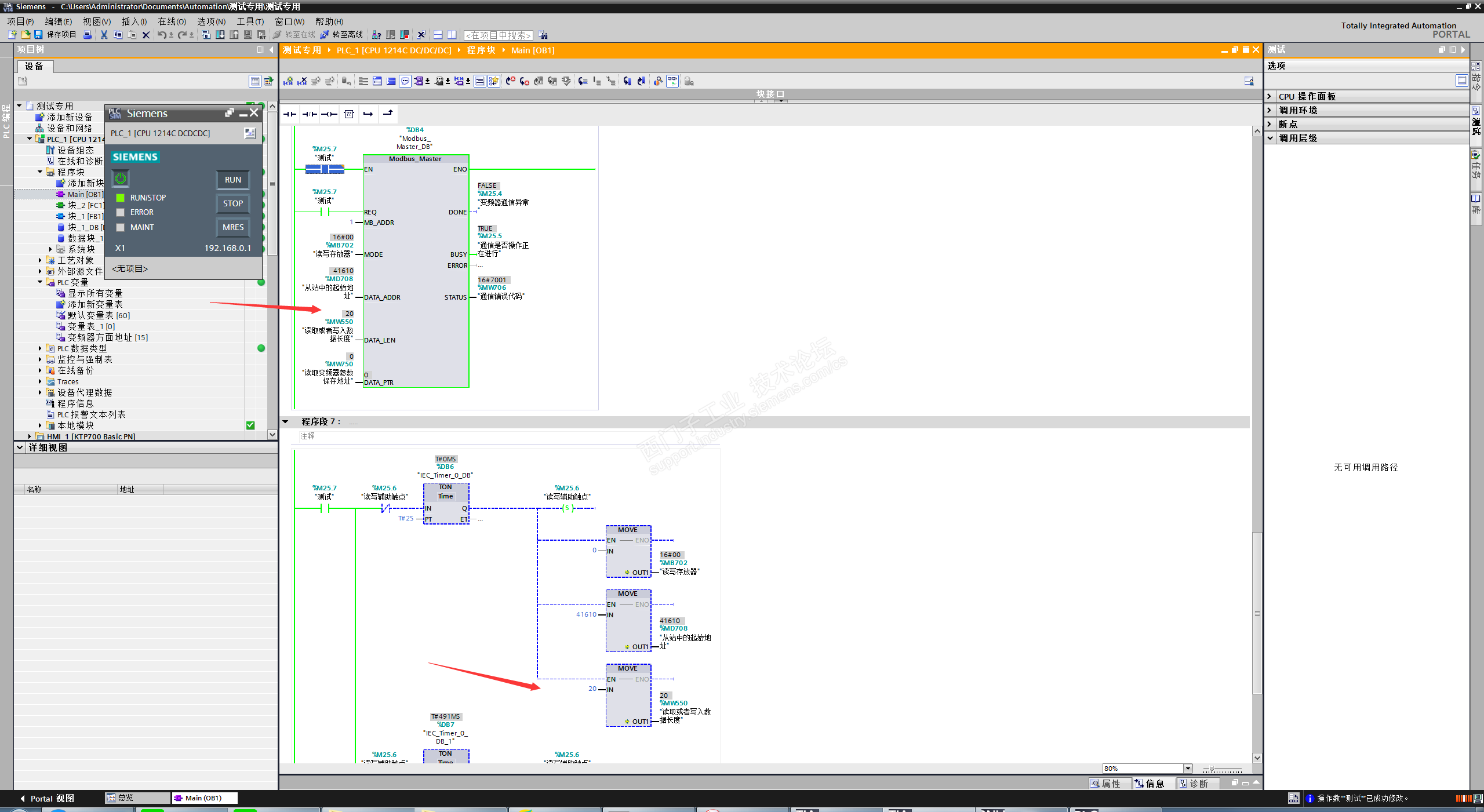
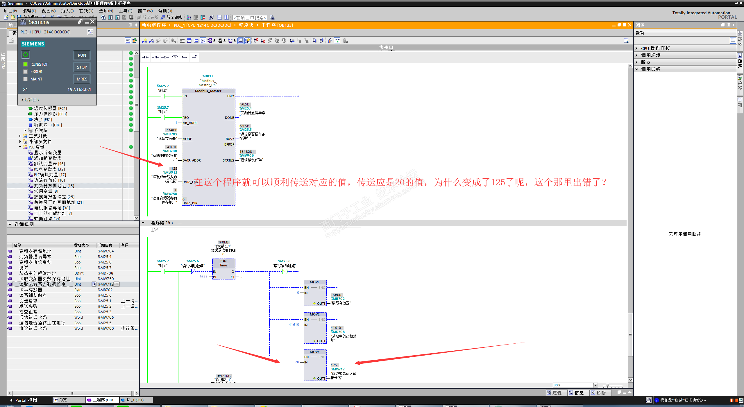
PLC1200与变频器通信读写数据长度,在设置对应的值情况下没有正常传送。

已锁定

步向黑色迷墙

  • 帖子

    8
  • 精华

    0
  • 被关注

    1

论坛等级:游民

注册时间:2018-10-19

普通 普通 如何晋级?

PLC1200与变频器通信读写数据长度,在设置对应的值情况下没有正常传送。

426

3

2018-10-27 10:48:52

PLC1200与变频器通信读写数据长度,在设置对应的值情况下没有正常传送。

在设置传送的数据长度为20时候,但是传送的变成了125。我不清楚是什么问题,但我打开一份新的程序测试了一下效果,变不会出现这样的情况,我想问大家出现这个问题是什么原因呢。






PLC1200与变频器通信读写数据长度,在设置对应的值情况下没有正常传送。 已锁定
编辑推荐: 关闭

请填写推广理由:

本版热门话题

SIMATIC S7-1200系列

共有15376条技术帖

相关推荐

热门标签

相关帖子推荐

guzhang

恭喜,你发布的帖子

评为精华帖!

快扫描右侧二维码晒一晒吧!

再发帖或跟帖交流2条,就能晋升VIP啦!开启更多专属权限!

  • 分享

  • 只看
    楼主

top
X 图片
您收到0封站内信:
×
×
信息提示
很抱歉!您所访问的页面不存在,或网址发生了变化,请稍后再试。