STEP7硬件组态里面的新加的GSD文件如何快速找到在那里

已锁定

20161014Z404V2

  • 帖子

    52
  • 精华

    0
  • 被关注

    6

论坛等级:游侠

注册时间:2016-10-14

普通 普通 如何晋级?

STEP7硬件组态里面的新加的GSD文件如何快速找到在那里

787

1

2018-11-03 18:32:01


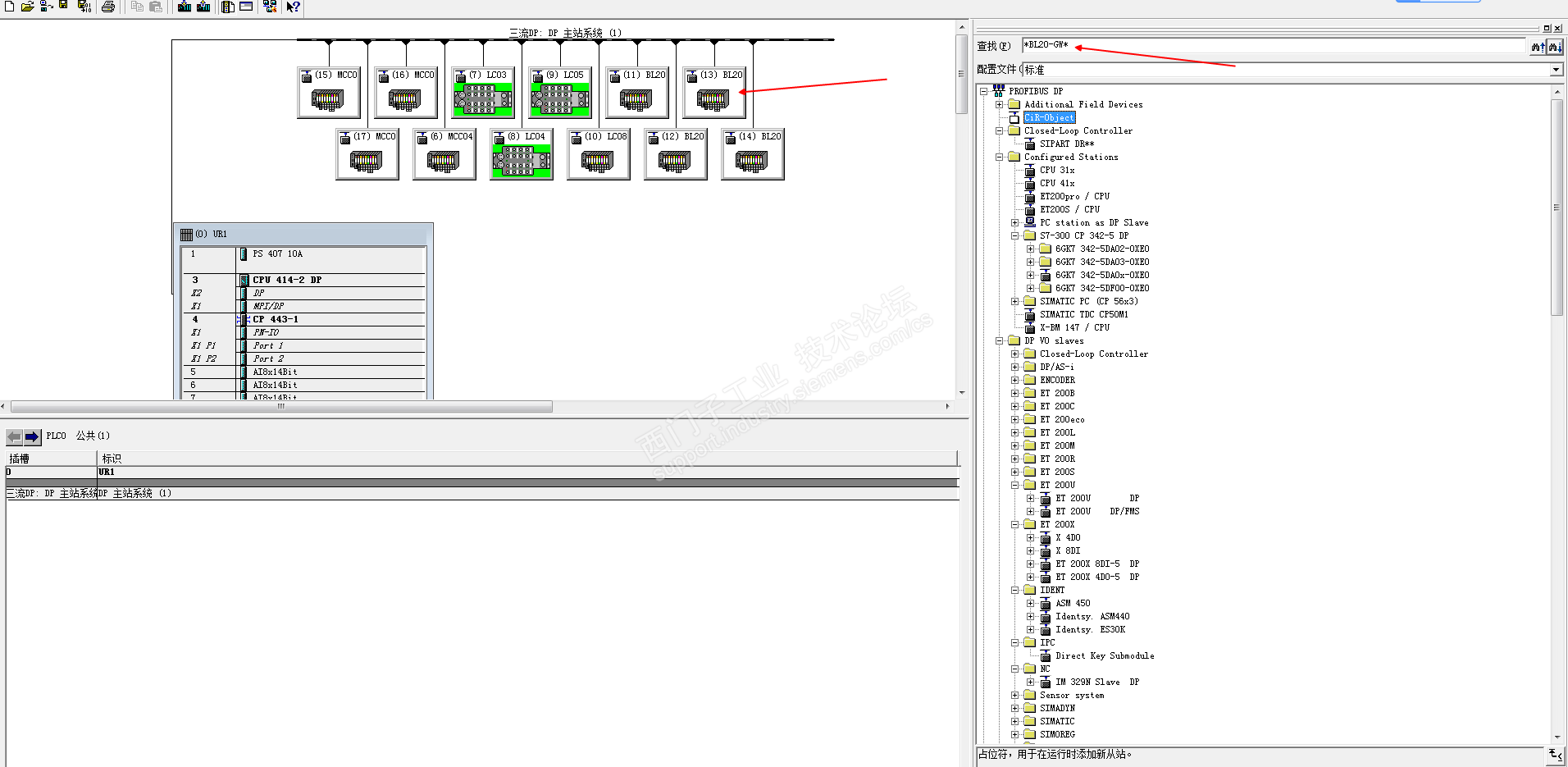
比如这个项目里面的DP从站在右侧找不到


STEP7硬件组态里面的新加的GSD文件如何快速找到在那里 已锁定
编辑推荐: 关闭

请填写推广理由:

本版热门话题

SIMATIC S7-300/400

共有54778条技术帖

相关推荐

热门标签

相关帖子推荐

guzhang

恭喜,你发布的帖子

评为精华帖!

快扫描右侧二维码晒一晒吧!

再发帖或跟帖交流2条,就能晋升VIP啦!开启更多专属权限!

  • 分享

  • 只看
    楼主

top
X 图片
您收到0封站内信:
×
×
信息提示
很抱歉!您所访问的页面不存在,或网址发生了变化,请稍后再试。