WINCC 与SIMATIC NET 建立OPC通讯的问题

已锁定

手机用户20170521101285

  • 帖子

    1
  • 精华

    0
  • 被关注

    0

论坛等级:新手

注册时间:2017-05-21

普通 普通 如何晋级?

WINCC 与SIMATIC NET 建立OPC通讯的问题

815

1

2019-08-09 23:04:32

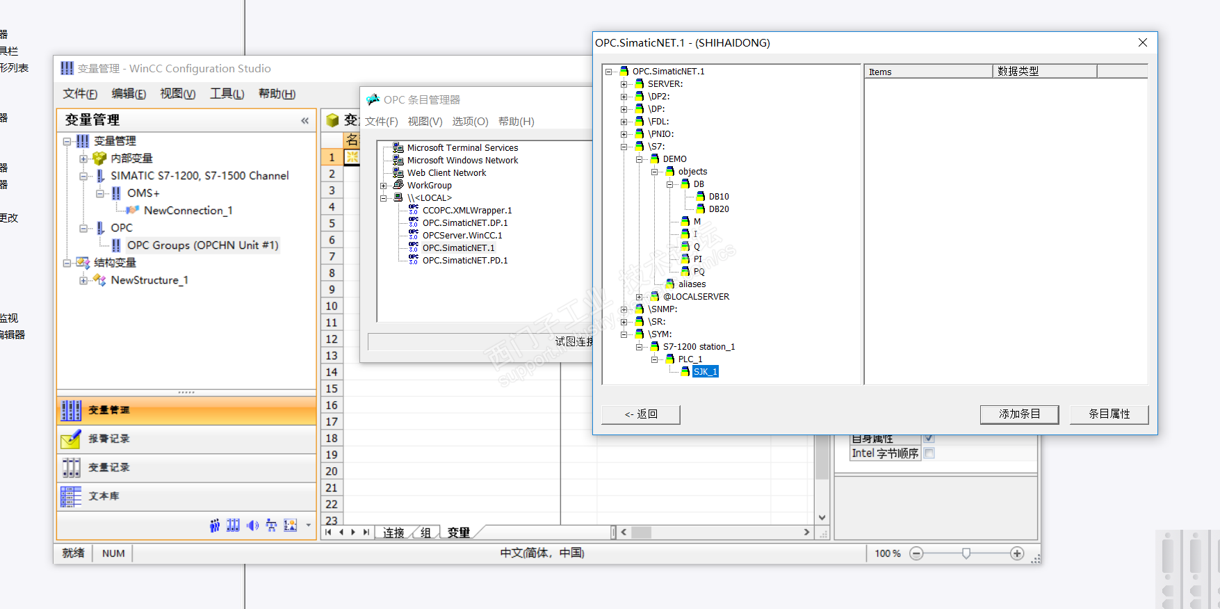
请教一下,我想用WINCC与SIMATIC NET建立OPC 通讯,SIMATIC NET 组态完成以后在WINCC里能找到组态的PLC和DB块,但是为什么没有变量,而且看了一些资料,因该在S7目录里面出现,为什么我的在SYSTEM里面,请各位指教一下!

请大神帮我看一下,是哪里错了吗!!










WINCC 与SIMATIC NET 建立OPC通讯的问题 已锁定
编辑推荐: 关闭

请填写推广理由:

本版热门话题

通信与网络组件

共有4549条技术帖

相关推荐

热门标签

相关帖子推荐

guzhang

恭喜,你发布的帖子

评为精华帖!

快扫描右侧二维码晒一晒吧!

再发帖或跟帖交流2条,就能晋升VIP啦!开启更多专属权限!

  • 分享

  • 只看
    楼主

top
X 图片
您收到0封站内信:
×
×
信息提示
很抱歉!您所访问的页面不存在,或网址发生了变化,请稍后再试。