高速计数计数事件的问题

已锁定

追忆1314

西门子1847工业学习平台

  • 帖子

    448
  • 精华

    0
  • 被关注

    18

论坛等级:侠圣

注册时间:2017-06-28

黄金 黄金 如何晋级?

高速计数计数事件的问题

276

1

2019-09-01 15:45:18

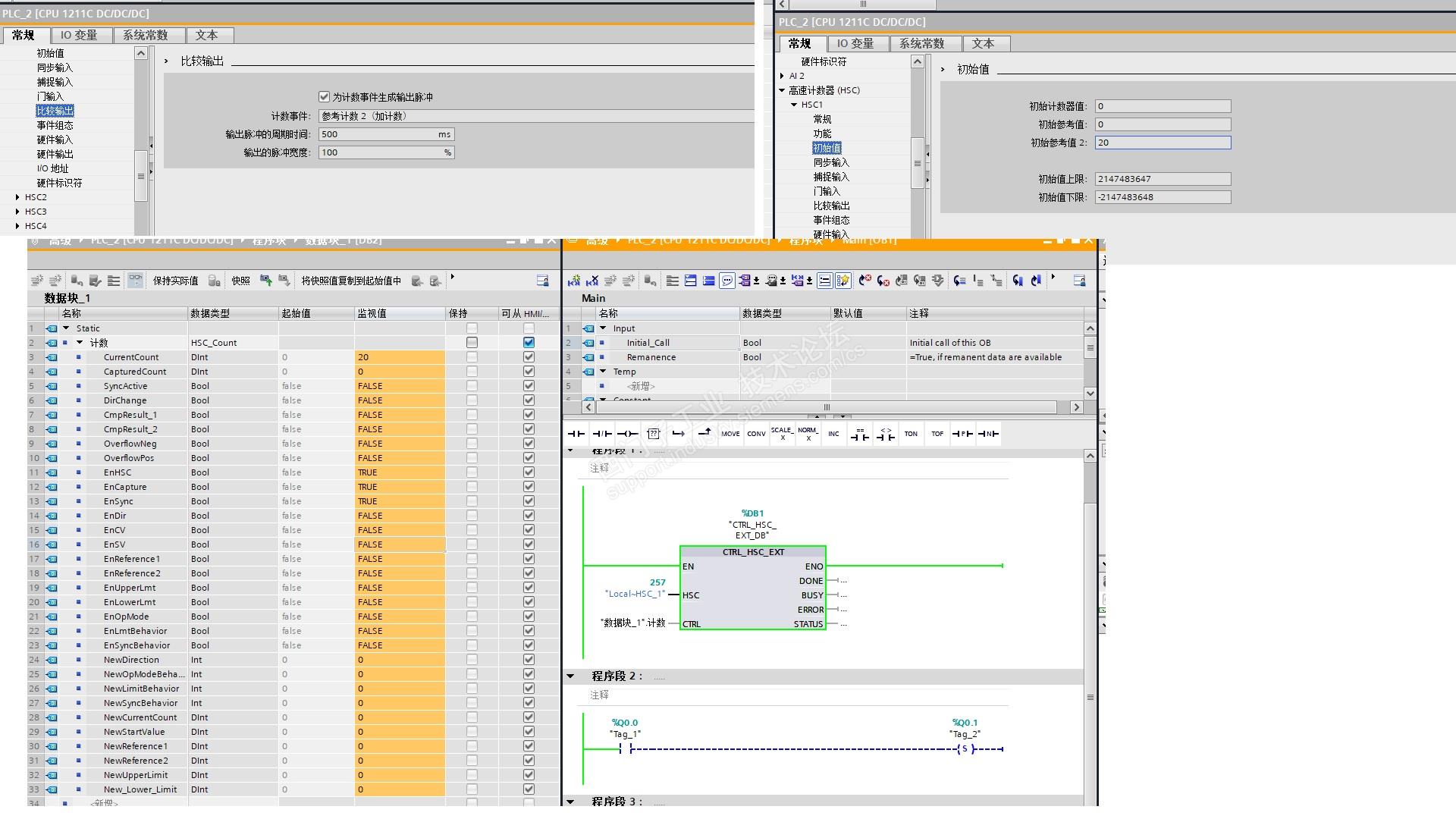
老师我的计数值等于参考计数2的数值20,为什么Q0.0没有输出脉冲。


高速计数计数事件的问题 已锁定
编辑推荐: 关闭

请填写推广理由:

本版热门话题

S7-1200精英训练营

共有1959条技术帖

相关推荐

热门标签

相关帖子推荐

guzhang

恭喜,你发布的帖子

评为精华帖!

快扫描右侧二维码晒一晒吧!

再发帖或跟帖交流2条,就能晋升VIP啦!开启更多专属权限!

  • 分享

  • 只看
    楼主

top
X 图片
您收到0封站内信:
×
×
信息提示
很抱歉!您所访问的页面不存在,或网址发生了变化,请稍后再试。