博途取随机数写法中.%B1 .%B0 是什么意思?求教!

已锁定

S.K

西门子1847工业学习平台

  • 帖子

    14
  • 精华

    0
  • 被关注

    0

论坛等级:游士

注册时间:2019-02-03

普通 普通 如何晋级?

博途取随机数写法中.%B1 .%B0 是什么意思?求教!

5591

12

2020-04-01 23:22:27

刚接触博途没多久的小白求教各位大侠.

看不下可点击附件.

Snipaste_2020-04-01_23-15-10.jpg

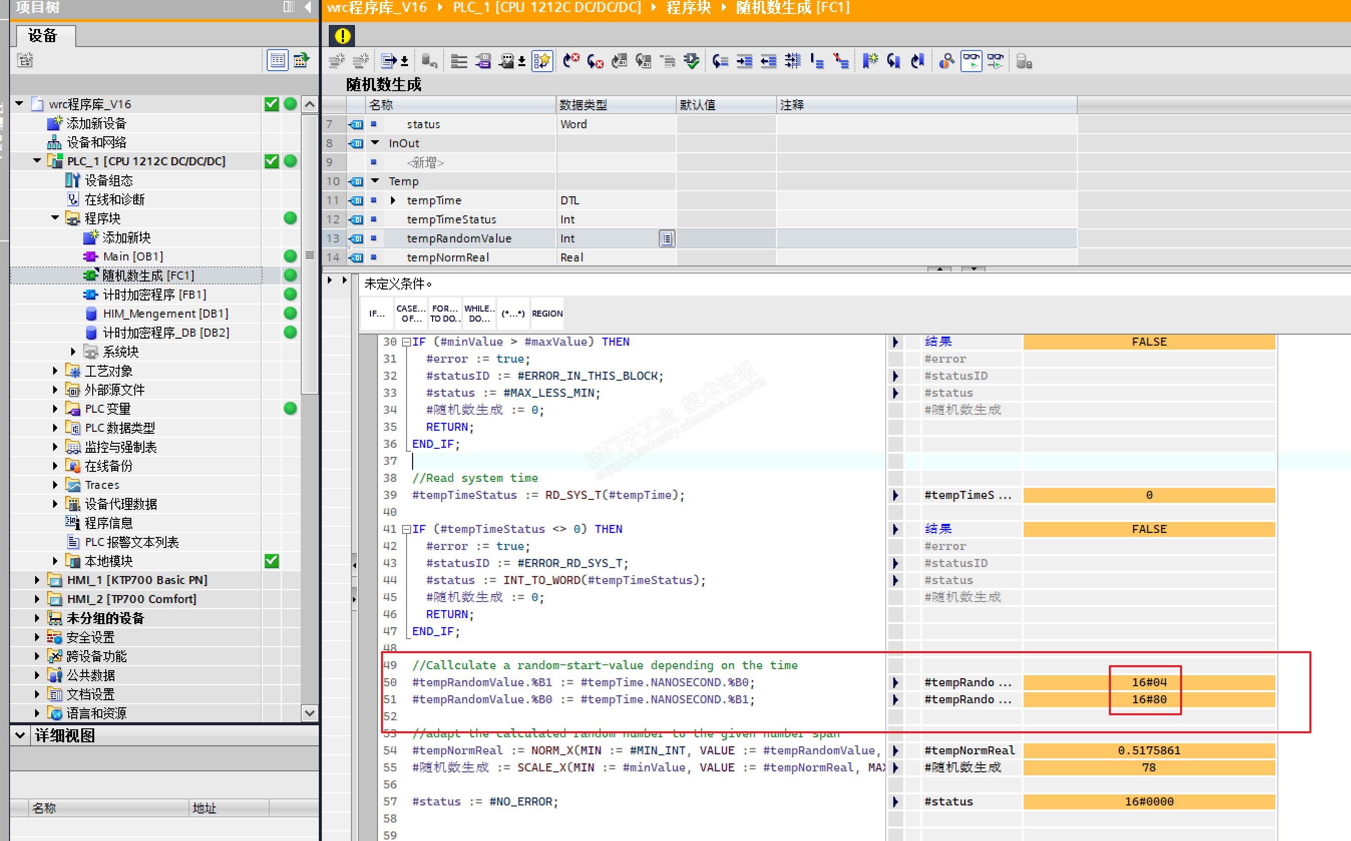
如上图

#tempRandomValue.%B1 := #tempTime.NANOSECOND.%B0;

#tempRandomValue.%B0 := #tempTime.NANOSECOND.%B1;

问题1:

其中的 .%B1 和 .%B0 是什么意思?

问题2:

#tempTime.NANOSECOND 的 %B0 赋值给 #tempRandomValue 的 %B1 

#tempTime.NANOSECOND 的 %B1 赋值给 #tempRandomValue 的 %B0

为什么要交叉赋值?

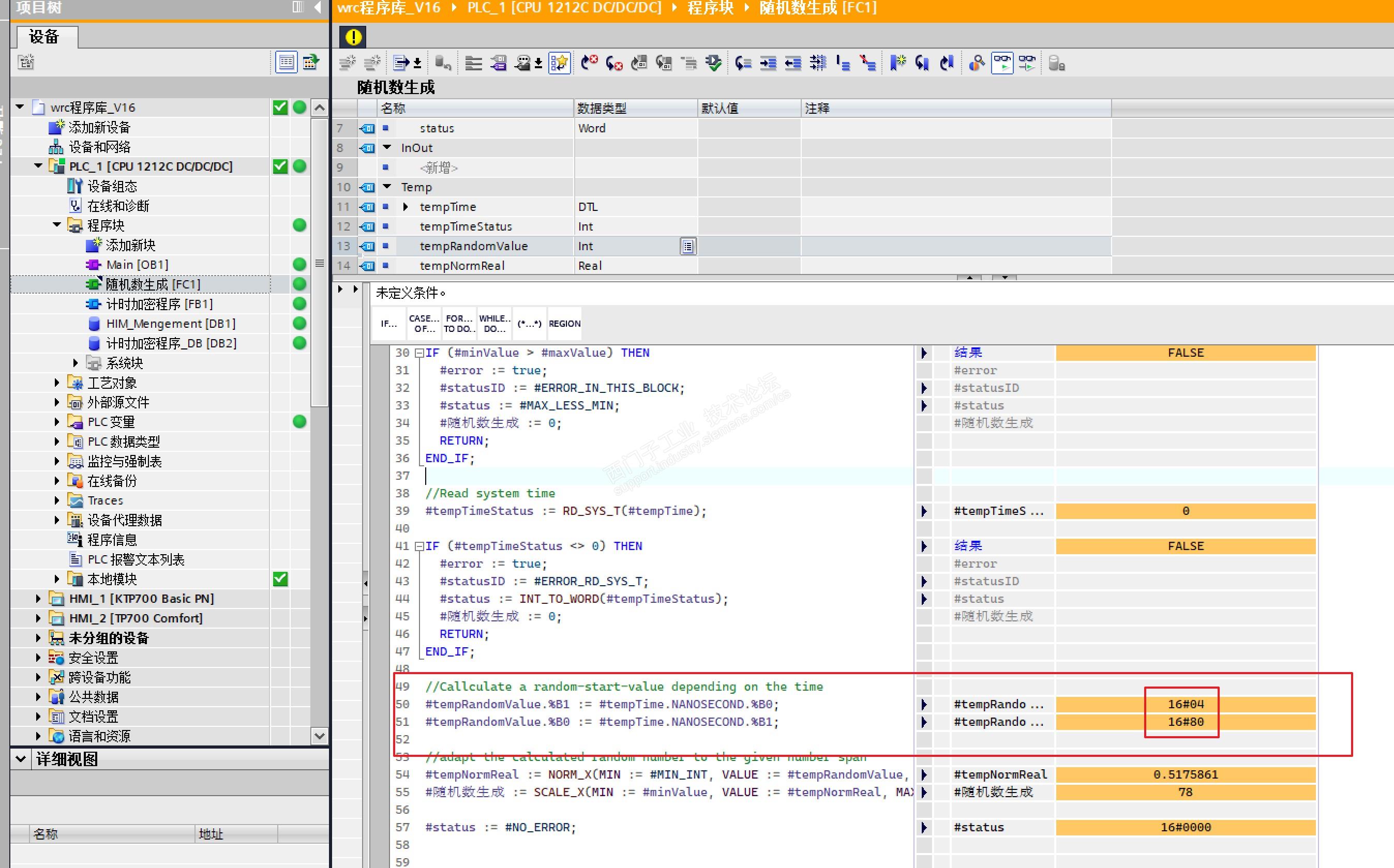
问题3: 看下图

看不下可点击附件.

Snipaste_2020-04-01_23-14-17.jpg

监控后%B的值为什么是十六进制的?


博途取随机数写法中.%B1 .%B0 是什么意思?求教! 已锁定
编辑推荐: 关闭

请填写推广理由:

本版热门话题

SIMATIC S7-1500系列

共有10590条技术帖

相关推荐

热门标签

相关帖子推荐

guzhang

恭喜,你发布的帖子

评为精华帖!

快扫描右侧二维码晒一晒吧!

再发帖或跟帖交流2条,就能晋升VIP啦!开启更多专属权限!

  • 分享

  • 只看
    楼主

top
您收到0封站内信:
×
×
信息提示
很抱歉!您所访问的页面不存在,或网址发生了变化,请稍后再试。