回复:85课时19题 简述简述如何修改JOG速度、运行程序段中的速度或位置给定

吴现利

  • 帖子

    144
  • 精华

    0
  • 被关注

    2

论坛等级:侠客

注册时间:2019-01-07

普通 普通 如何晋级?

发布于 2020-07-14 08:30:22

4楼

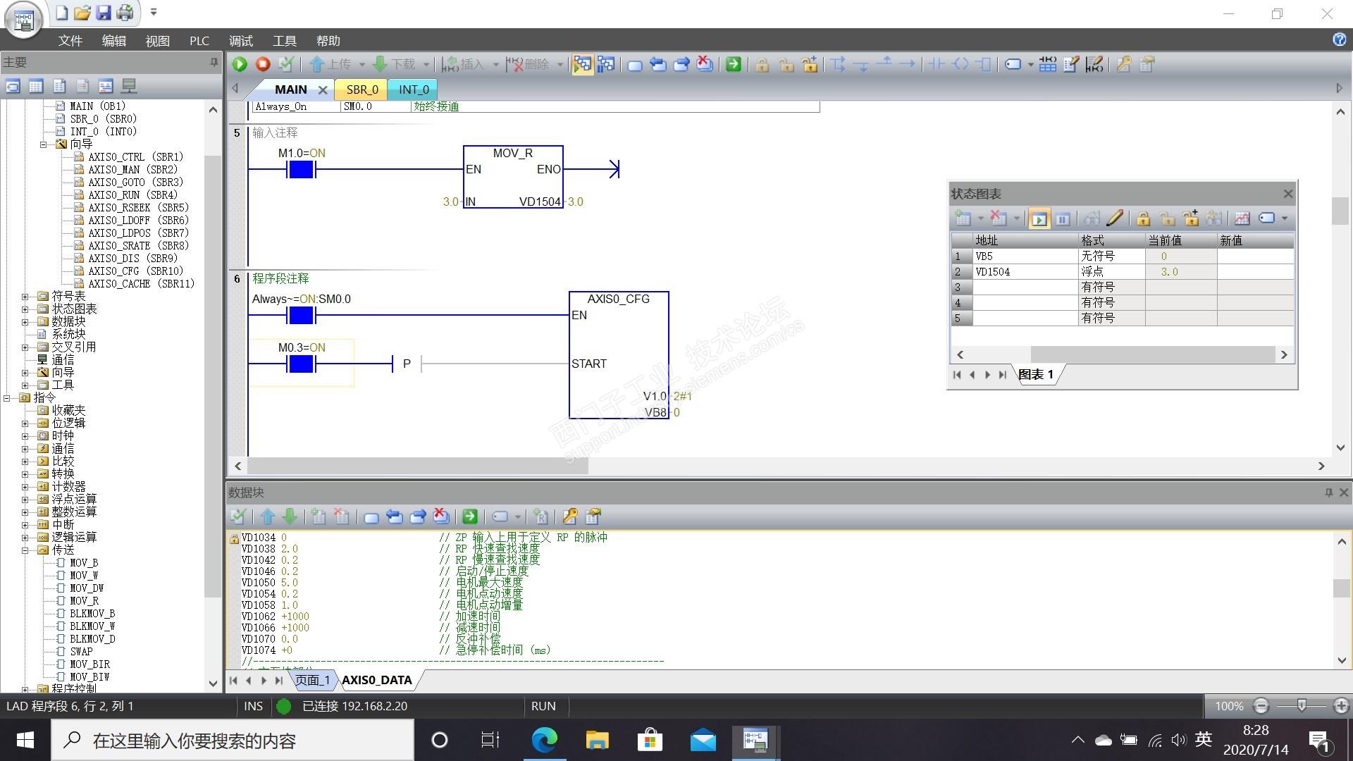
是这样吗?没有修改成功。




评论
编辑推荐: 关闭

请填写推广理由:

本版热门话题

S7-200SMART精英训练营

共有267条技术帖

相关推荐

热门标签

相关帖子推荐

guzhang

恭喜,你发布的帖子

评为精华帖!

快扫描右侧二维码晒一晒吧!

再发帖或跟帖交流2条,就能晋升VIP啦!开启更多专属权限!

  • 分享

  • 只看
    楼主

top
X 图片
您收到0封站内信:
×
×
信息提示
很抱歉!您所访问的页面不存在,或网址发生了变化,请稍后再试。