WINCC7.5连接PLC假死

已锁定

平生我自如

  • 帖子

    1
  • 精华

    0
  • 被关注

    0

论坛等级:新手

注册时间:2013-04-22

普通 普通 如何晋级?

WINCC7.5连接PLC假死

1723

8

2020-08-17 09:15:43





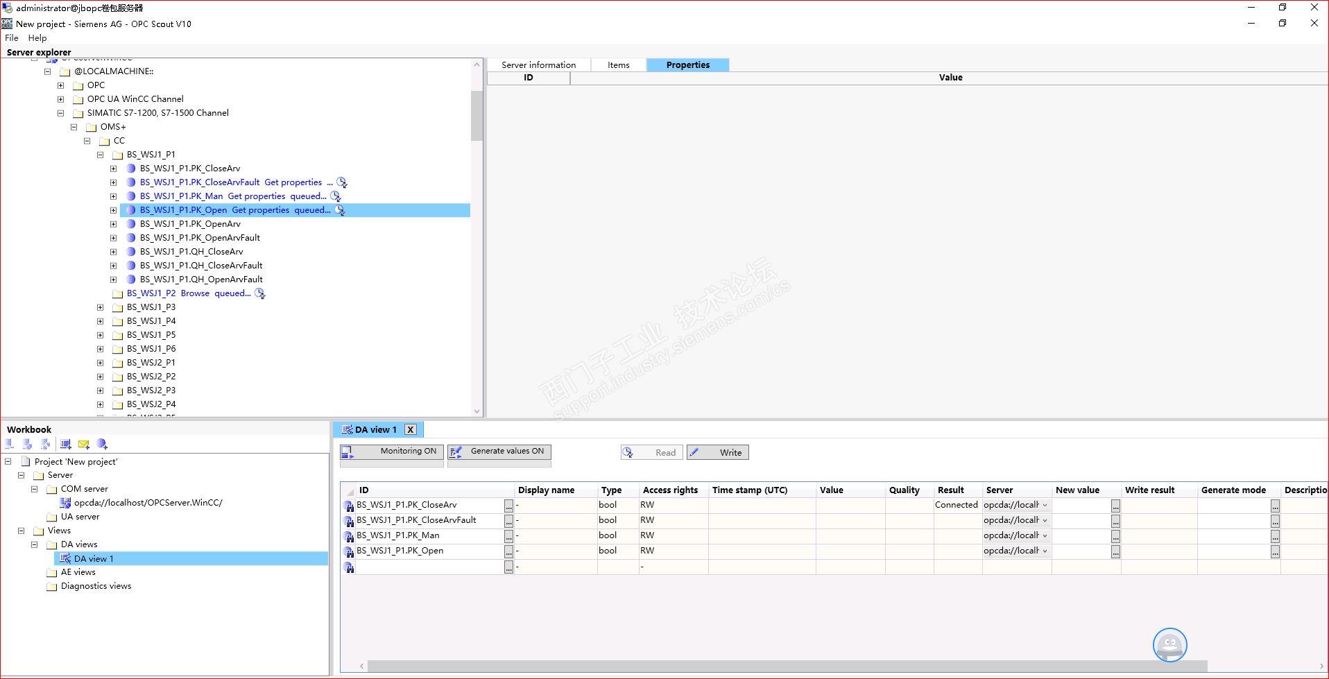
我的wincc 7.5连接多个PLC、OPCDA、OPCUA,刚激活wincc时,连接是正常的。一段时间后不定时的就出现假死了,并不是全都假死。就特定的一个1500PLC和一个OPCUA服务连接。需要重启wincc才能恢复正常。但是我的另外一个io服务器是wincc7.4。项目不相同,连接的驱动完全一样。但是从来没有出现过问题。

假死就是 连接看起来是正常的,但是实际上变量读取时,就返回错误了。

请各位大佬帮帮忙,哪怕是给个建议。

谢谢谢谢谢谢谢谢谢谢谢谢谢谢谢谢谢谢谢谢谢谢谢谢

WINCC7.5连接PLC假死 已锁定
编辑推荐: 关闭

请填写推广理由:

本版热门话题

SIMATIC WinCC / Panel

共有32976条技术帖

相关推荐

热门标签

相关帖子推荐

guzhang

恭喜,你发布的帖子

评为精华帖!

快扫描右侧二维码晒一晒吧!

再发帖或跟帖交流2条,就能晋升VIP啦!开启更多专属权限!

  • 分享

  • 只看
    楼主

top
X 图片
您收到0封站内信:
×
×
信息提示
很抱歉!您所访问的页面不存在,或网址发生了变化,请稍后再试。