PCS7软件CFC中的嵌套图表怎么增加管脚,还有就是嵌套图表怎么做? - Chart In Chart 如何做?

已锁定

JazTai

  • 帖子

    74
  • 精华

    1
  • 被关注

    14

论坛等级:侠客

注册时间:2019-07-18

普通 普通 如何晋级?

PCS7软件CFC中的嵌套图表怎么增加管脚,还有就是嵌套图表怎么做? - Chart In Chart 如何做?

666

0

2020-12-05 12:48:09

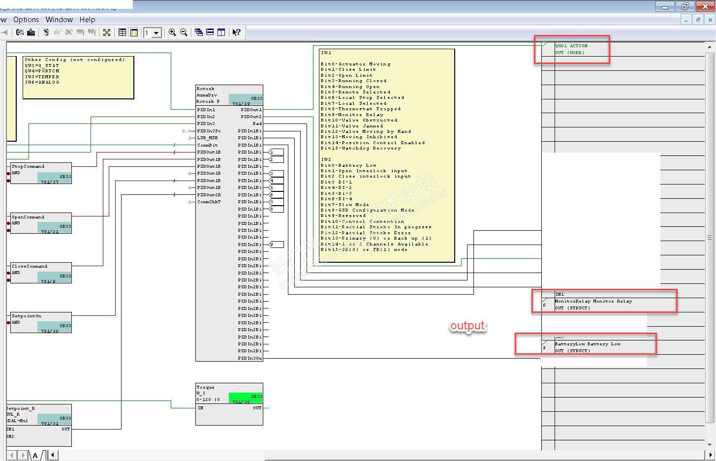
这里想分享我的经验,如何做chart in chart. 

  1. 新建个chart

  2. 建input/output


3. 加属性


4. 链接input/output

5. 模板



步骤

如何建Chart In Chart_V1.pdf


PCS7软件CFC中的嵌套图表怎么增加管脚,还有就是嵌套图表怎么做? - Chart In Chart 如何做? 已锁定
编辑推荐: 关闭

请填写推广理由:

本版热门话题

DCS/SIMATIC PCS7

共有4463条技术帖

相关推荐

热门标签

相关帖子推荐

guzhang

恭喜,你发布的帖子

评为精华帖!

快扫描右侧二维码晒一晒吧!

再发帖或跟帖交流2条,就能晋升VIP啦!开启更多专属权限!

  • 分享

  • 只看
    楼主

top
X 图片
您收到0封站内信:
×
×
信息提示
很抱歉!您所访问的页面不存在,或网址发生了变化,请稍后再试。