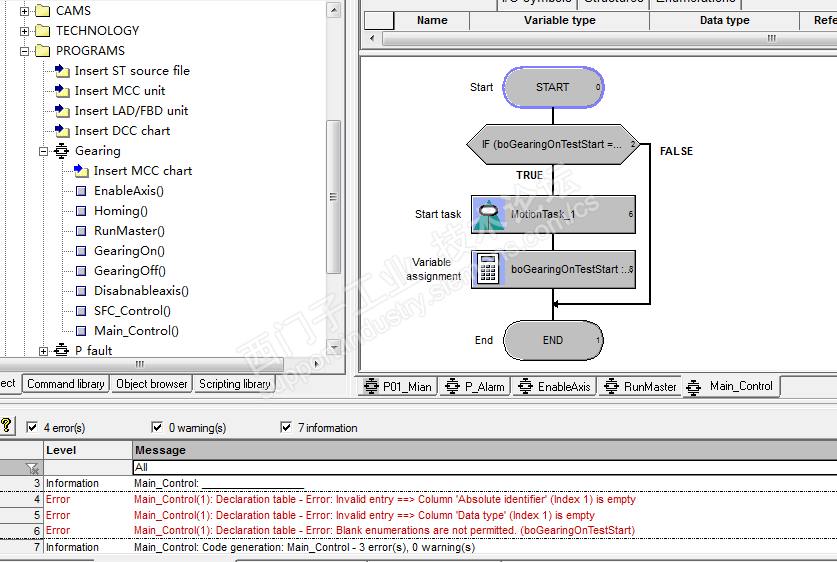
我做的一个MCC编程,怎么报错了,怎么消除报错了

已锁定

PF山顶1

  • 帖子

    34
  • 精华

    0
  • 被关注

    0

论坛等级:游士

注册时间:2018-02-22

黄金 黄金 如何晋级?

我做的一个MCC编程,怎么报错了,怎么消除报错了

322

0

2020-12-28 21:41:00

 

MCC报错,怎么处理求助

我做的一个MCC编程,怎么报错了,怎么消除报错了 已锁定
编辑推荐: 关闭

请填写推广理由:

本版热门话题

SIMOTION

共有2227条技术帖

相关推荐

热门标签

相关帖子推荐

guzhang

恭喜,你发布的帖子

评为精华帖!

快扫描右侧二维码晒一晒吧!

再发帖或跟帖交流2条,就能晋升VIP啦!开启更多专属权限!

  • 分享

  • 只看
    楼主

top
X 图片
您收到0封站内信:
×
×
信息提示
很抱歉!您所访问的页面不存在,或网址发生了变化,请稍后再试。