回复:施耐德变频器和300通过PROFINET连接控制电机启停与频率

已锁定

笨死了

  • 帖子

    42
  • 精华

    1
  • 被关注

    9

论坛等级:侠士

注册时间:2011-04-15

普通 普通 如何晋级?

发布于 2020-12-31 14:58:28

2楼

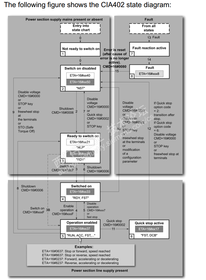
施耐德的变频器CMD(8501)控制启停,需要发什么样的控制字,与变频器里的参数设置也有关系,以楼主的ATV320为例(大部分施耐德变频器都可以参考以下设置):

1、“命令与给定”(CTL)中的参数“控制模式”(CHCF)出厂设置为“组合模式”(SIM),这种情况稍微麻烦点,变频器需要做个初始化的过程(每次上电时),通常可以先发6、再发7,此时变频器处于就绪状态(rdy),再发F即可启动,停止再发7,如下图:

2、还有一个简单的方法,就是将“命令与给定”中的参数“控制模式”(CHCF)出厂设置为“IO”模式(IO),这样设置后,就像1楼的kinkin版主说的,发1启动,发0停止,不需要按上面1的流程图做初始化处理了。


唯一的我
评论
编辑推荐: 关闭

请填写推广理由:

本版热门话题

SIMATIC S7-300/400

共有54789条技术帖

相关推荐

热门标签

相关帖子推荐

guzhang

恭喜,你发布的帖子

评为精华帖!

快扫描右侧二维码晒一晒吧!

再发帖或跟帖交流2条,就能晋升VIP啦!开启更多专属权限!

  • 分享

  • 只看
    楼主

top
X 图片
您收到0封站内信:
×
×
信息提示
很抱歉!您所访问的页面不存在,或网址发生了变化,请稍后再试。