PLC S7-1200用LMQTT_Client功能块,与搭建好的EMQX服务器通讯不上

已锁定

lzyyyyyyy

  • 帖子

    2
  • 精华

    0
  • 被关注

    1

论坛等级:新手

注册时间:2021-01-31

普通 普通 如何晋级?

PLC S7-1200用LMQTT_Client功能块,与搭建好的EMQX服务器通讯不上

2141

3

2021-02-01 23:48:47

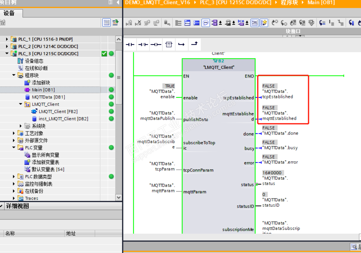
PLCS7-1200,博图版本V16,CPU是1215DC/DCDC,EMQX云服务器已经搭建成功,用MQTTBOX测试是可以通的,但是PLC中一直没有通讯成功,不知道是参数设置问题还是哪个地方设置的不正确,一直报错80C6,请指教!







在网上搜到错误代码80C6是无法连接到连接伙伴(网络错误),试了好多遍没有找不出那个参数不正确,请各路大神指点迷津!

PLC S7-1200用LMQTT_Client功能块,与搭建好的EMQX服务器通讯不上 已锁定
编辑推荐: 关闭

请填写推广理由:

本版热门话题

SIMATIC S7-1200系列

共有15630条技术帖

相关推荐

热门标签

相关帖子推荐

guzhang

恭喜,你发布的帖子

评为精华帖!

快扫描右侧二维码晒一晒吧!

再发帖或跟帖交流2条,就能晋升VIP啦!开启更多专属权限!

  • 分享

  • 只看
    楼主

top
X 图片
您收到0封站内信:
×
×
信息提示
很抱歉!您所访问的页面不存在,或网址发生了变化,请稍后再试。