回复:新手请教SCL问题

已锁定

AnsenYue

  • 帖子

    74
  • 精华

    4
  • 被关注

    4

论坛等级:侠客

注册时间:2011-05-03

黄金 黄金 如何晋级?

发布于 2021-12-04 12:49:17

6楼


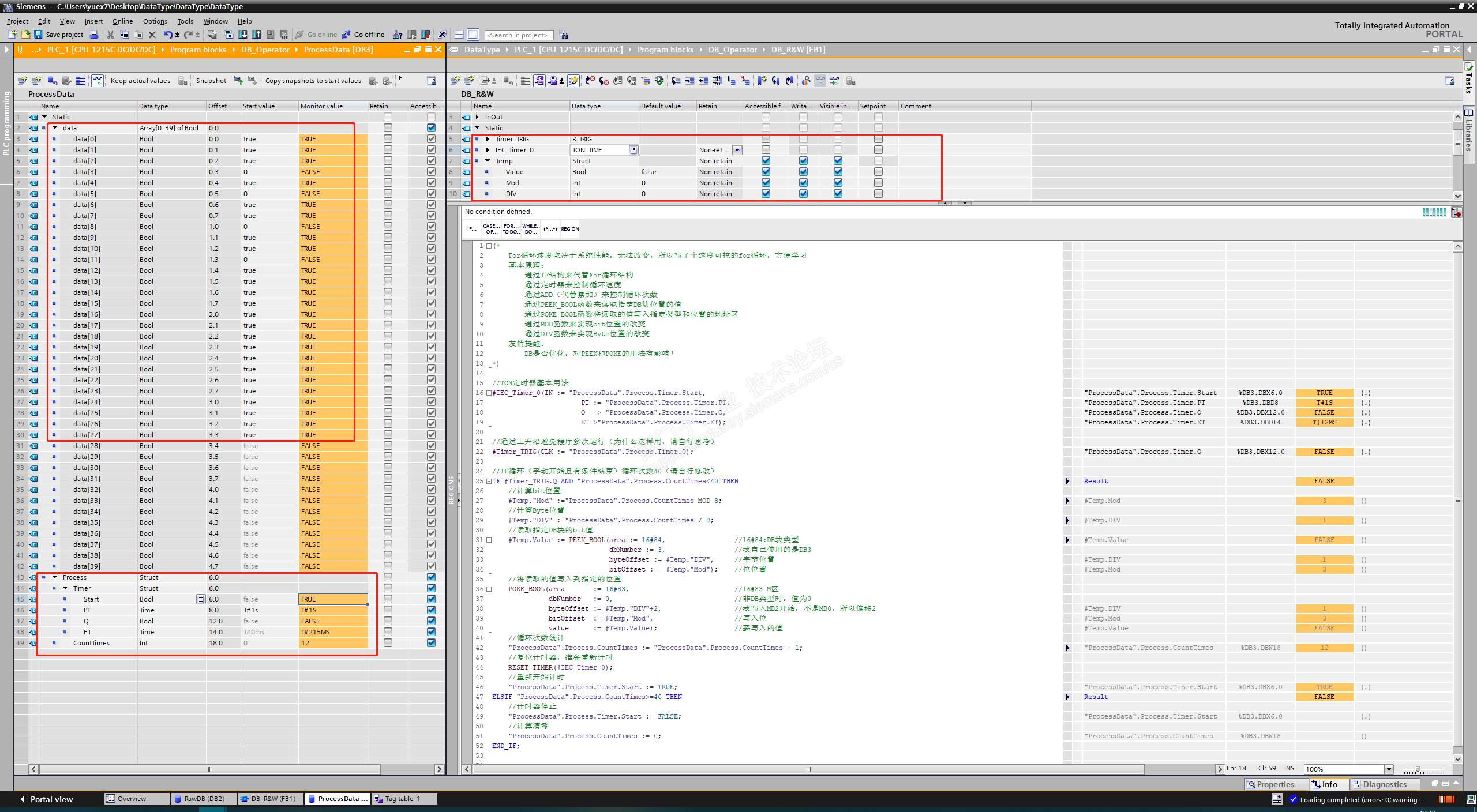
SCL感觉比STL简单好学一些,但是思维习惯不一样啊。

有感于曾经的学习历程中,掉过的各种新手坑,当然现在也掉各种坑。

所以动手写了一个范例,也让自己再练习练习。


图上都写清楚了,请自己动手实践吧。

结果我自己已经验证过了,可行。


Keep learning and going ~
评论
编辑推荐: 关闭

请填写推广理由:

本版热门话题

SIMATIC S7-1500系列

共有11086条技术帖

相关推荐

热门标签

相关帖子推荐

guzhang

恭喜,你发布的帖子

评为精华帖!

快扫描右侧二维码晒一晒吧!

再发帖或跟帖交流2条,就能晋升VIP啦!开启更多专属权限!

  • 分享

  • 只看
    楼主

top
X 图片
您收到0封站内信:
×
×
信息提示
很抱歉!您所访问的页面不存在,或网址发生了变化,请稍后再试。