回复:去离子水的工艺流程,谁能详细描述一下呢?

已锁定

万泉河

  • 帖子

    10913
  • 精华

    132
  • 被关注

    1021

论坛等级:至圣

注册时间:2003-06-06

钻石 钻石 如何晋级?

发布于 2022-04-30 16:05:57

9楼

展开查看
以下是引用北国的雪在2022-04-29 21:28:08的发言 >5楼










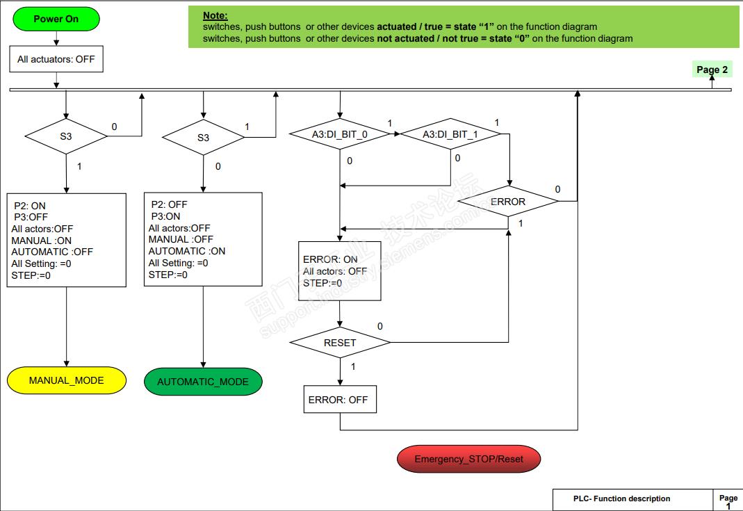
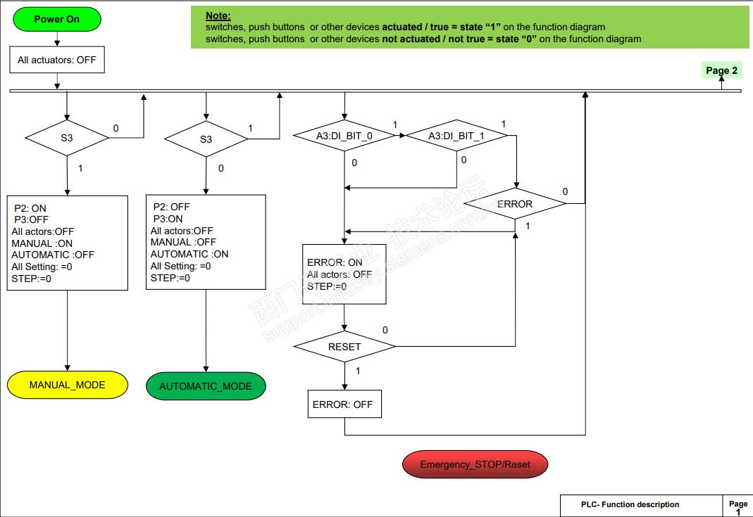
以上是工艺流程,像这种流程图适合编程语言是?


语言不是问题。 


任何编程语言都可以实现。 


比如从不能因为某个PLC不支持某种编程语言就说不能实现这种工艺控制吧?



微信公众号:PLC标准化编程,ZHO6371995
评论
编辑推荐: 关闭

请填写推广理由:

本版热门话题

SIMATIC WinCC / Panel

共有32986条技术帖

相关推荐

热门标签

相关帖子推荐

guzhang

恭喜,你发布的帖子

评为精华帖!

快扫描右侧二维码晒一晒吧!

再发帖或跟帖交流2条,就能晋升VIP啦!开启更多专属权限!

  • 分享

  • 只看
    楼主

top
X 图片
您收到0封站内信:
×
×
信息提示
很抱歉!您所访问的页面不存在,或网址发生了变化,请稍后再试。