回复:《探讨一下关于位字串逻辑运算在程序中的用法》

已锁定

yming

西门子1847工业学习平台

  • 帖子

    23624
  • 精华

    912
  • 被关注

    1283

论坛等级:至圣

注册时间:2004-03-06

钻石 钻石 如何晋级?

发布于 2022-09-28 19:03:38

8楼

看了Z版的程序容量的帖子。我也好奇,看看写的程序。

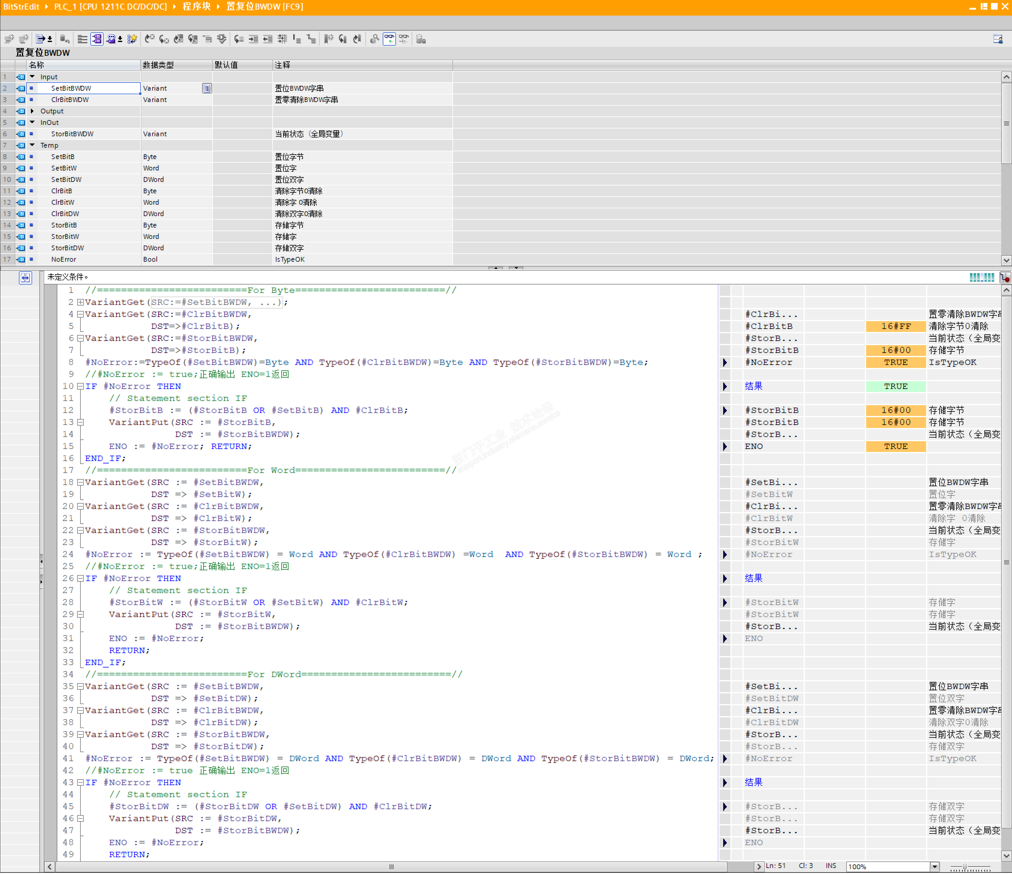
对于1楼的使用Variant 多数据类型的(置位清除)FC3,它占用的工作存储区 905字节。




去掉反相指令的,使用Variant 多数据类型的(置零清除)FC2,它占用的工作存储区 876字节。




是不是用SCL可以更节省空间呢?

使用接口数据完全相同的,写了一个(置零清除)FC9:



编译、仿真运行。

检查它的属性。居然占用工作区 1405字节!




是我哪里写的不合适么?不应该呀。


学而时习之,不亦说乎?温故而知新,不亦乐乎?
评论
编辑推荐: 关闭

请填写推广理由:

本版热门话题

SIMATIC S7-1200系列

共有15685条技术帖

相关推荐

热门标签

相关帖子推荐

guzhang

恭喜,你发布的帖子

评为精华帖!

快扫描右侧二维码晒一晒吧!

再发帖或跟帖交流2条,就能晋升VIP啦!开启更多专属权限!

  • 分享

  • 只看
    楼主

top
X 图片
您收到0封站内信:
×
×
信息提示
很抱歉!您所访问的页面不存在,或网址发生了变化,请稍后再试。