回复:我想做个阀门的控制,不知道是用哪个块?

已锁定

lu_zhao_long

  • 帖子

    525
  • 精华

    9
  • 被关注

    33

论坛等级:侠圣

注册时间:2004-09-17

钻石 钻石 如何晋级?

发布于 2022-12-04 08:31:54

2楼

展开查看
以下是引用lu_zhao_long在2022-12-04 08:02:40的发言 >1楼

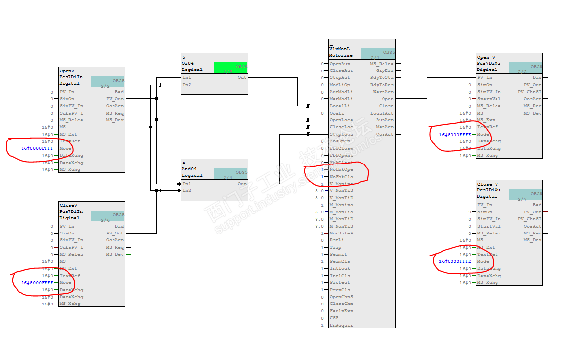
简单做了一个CFC块,你可以试试看。

注意:这个只是给你测试用的。如果到了真正的环境中,需要把图中红圈中的数值改成 0。如果确实没有到位反馈,那就根据实际情况,把 NoFbkOpen 和 NoFbkClose 两个管脚设置为 0(有到位反馈信号)或 1(无到位反馈信号)




不好意思,这里有一个小错误。建议楼主在我的截图中的 Or04 块后面加一个 OFF 延时时间块。时间块的输出再连接到 VlvMotL 的 LocalLi 管脚。经过这样处理后,才能保证松开两个按钮都可以触发 StopLocal 后起作用。延时结束后,画面上手动也就可以正常操作了。

深陷于此,我是来“喝水”的! lu_zhao_long@139.com
评论
编辑推荐: 关闭

请填写推广理由:

本版热门话题

DCS/SIMATIC PCS7

共有4411条技术帖

相关推荐

热门标签

相关帖子推荐

guzhang

恭喜,你发布的帖子

评为精华帖!

快扫描右侧二维码晒一晒吧!

再发帖或跟帖交流2条,就能晋升VIP啦!开启更多专属权限!

  • 分享

  • 只看
    楼主

top
X 图片
您收到0封站内信:
×
×
信息提示
很抱歉!您所访问的页面不存在,或网址发生了变化,请稍后再试。