回复:阶段3课时17课后习题运行报错8154

Siemens_PLC编程精英训练营

西门子1847工业学习平台

  • 帖子

    1108
  • 精华

    0
  • 被关注

    15

论坛等级:侠圣

注册时间:2018-09-30

钻石 钻石 如何晋级?

发布于 2023-07-03 16:56:28

2楼

展开查看
以下是引用GreenHands在2023-07-03 13:20:25的发言 >0楼

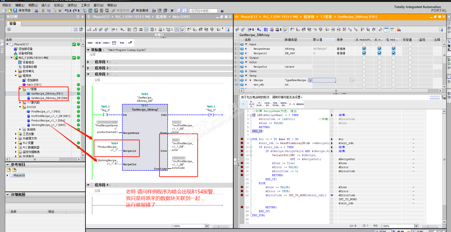
报错详情如图所示,请老师帮忙解答,谢谢


ProductRecipe_v1_1重新创建为数组DB



评论
编辑推荐: 关闭

请填写推广理由:

本版热门话题

PLC编程精英训练营

共有1548条技术帖

相关推荐

热门标签

相关帖子推荐

guzhang

恭喜,你发布的帖子

评为精华帖!

快扫描右侧二维码晒一晒吧!

再发帖或跟帖交流2条,就能晋升VIP啦!开启更多专属权限!

  • 分享

  • 只看
    楼主

top
X 图片
您收到0封站内信:
×
×
信息提示
很抱歉!您所访问的页面不存在,或网址发生了变化,请稍后再试。