TIA V17 1200PLC+CB1241 modbus rtu通信不好用 ,TX不闪烁

已锁定

一汽工控

  • 帖子

    17
  • 精华

    0
  • 被关注

    3

论坛等级:游士

注册时间:2011-09-30

普通 普通 如何晋级?

TIA V17 1200PLC+CB1241 modbus rtu通信不好用 ,TX不闪烁

1332

2

2023-09-17 07:29:50




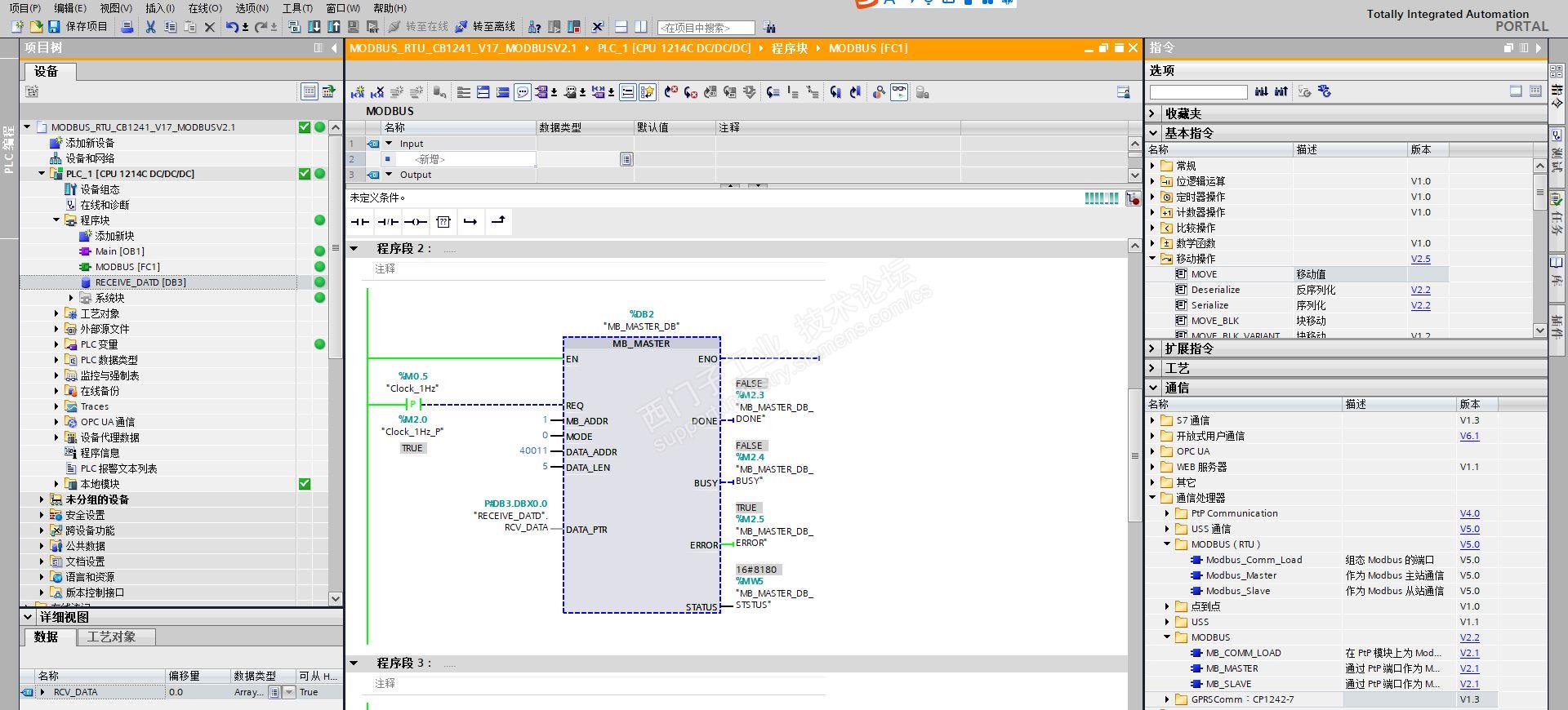
博图V17,全部采用新版的MODBUS rtu库指令 不好用,后来就采用旧版的 modbus 2.0,也不好用,找出之间V15编的程序转到V17通信就好用,新版本的库指令对CB1241的硬件兼容性这么差吗?还是哪个环节有问题了,请大师门帮忙指点迷津。


TIA V17 1200PLC+CB1241 modbus rtu通信不好用 ,TX不闪烁 已锁定
编辑推荐: 关闭

请填写推广理由:

本版热门话题

SIMATIC S7-1200系列

共有15648条技术帖

相关推荐

热门标签

相关帖子推荐

guzhang

恭喜,你发布的帖子

评为精华帖!

快扫描右侧二维码晒一晒吧!

再发帖或跟帖交流2条,就能晋升VIP啦!开启更多专属权限!

  • 分享

  • 只看
    楼主

top
X 图片
您收到0封站内信:
×
×
信息提示
很抱歉!您所访问的页面不存在,或网址发生了变化,请稍后再试。