回复:TIA V18 找不到数据类型 ResolvedSymbol

已锁定

houyi

  • 帖子

    80
  • 精华

    0
  • 被关注

    1

论坛等级:游侠

注册时间:2017-03-29

白金 白金 如何晋级?

发布于 2023-10-23 07:53:30

3楼

展开查看
以下是引用RENHQ在2023-10-22 18:34:39的发言 >2楼

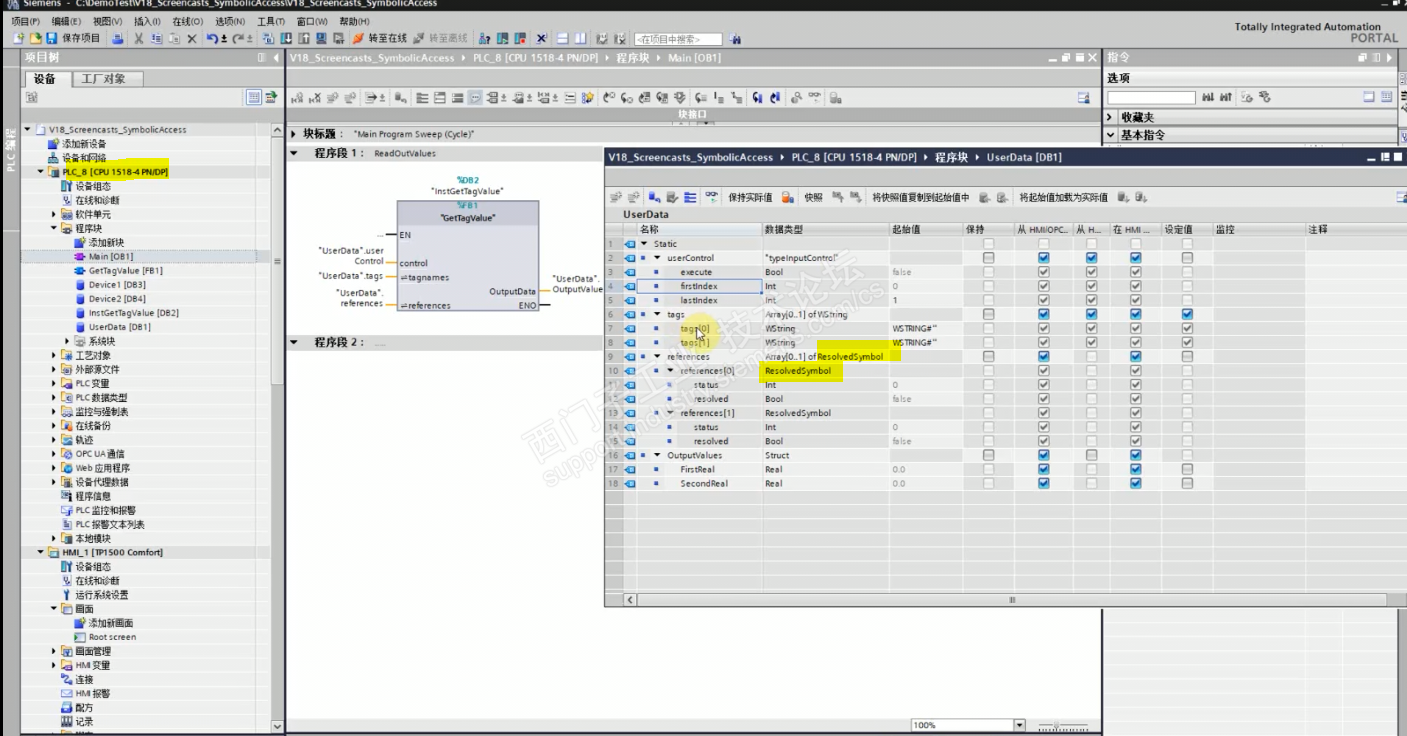
ResolveSymbols:解析多个符号 (S7-1500)

可能要是用这个指令吧

这个指令可能1500里面才有,你用的是1500吗?截图看看?

选的是1500PLC,参考视频里做的,但我建变量的时候找不到系统数据类型 resolvedsymbols, 手动创了这样一个数据类型也不可以用,


手册说esolvedsymbols是系统数据类型

评论
编辑推荐: 关闭

请填写推广理由:

本版热门话题

SIMATIC S7-1500系列

共有10590条技术帖

相关推荐

热门标签

相关帖子推荐

guzhang

恭喜,你发布的帖子

评为精华帖!

快扫描右侧二维码晒一晒吧!

再发帖或跟帖交流2条,就能晋升VIP啦!开启更多专属权限!

  • 分享

  • 只看
    楼主

top
您收到0封站内信:
×
×
信息提示
很抱歉!您所访问的页面不存在,或网址发生了变化,请稍后再试。