S200 X127端口访问被拒

已锁定

wxk890214

  • 帖子

    36
  • 精华

    0
  • 被关注

    0

论坛等级:游侠

注册时间:2018-01-25

黄金 黄金 如何晋级?

S200 X127端口访问被拒

1458

5

2025-02-11 15:13:13

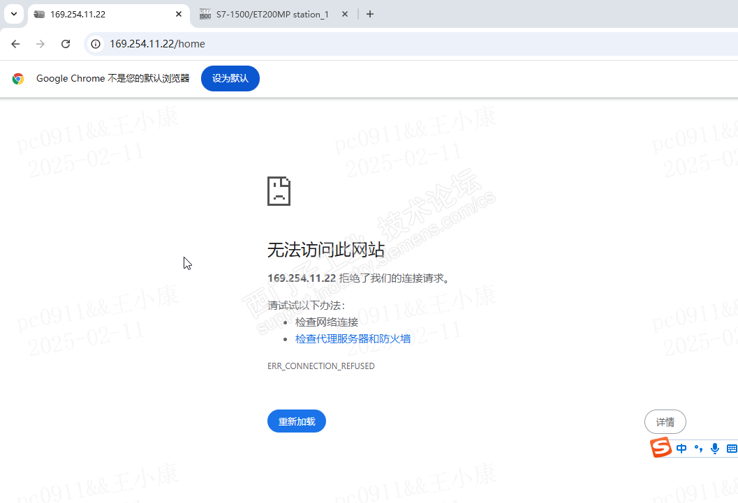
S200 X127端口访问被拒,无法通过web端设置伺服参数,ping能通





S200 X127端口访问被拒 已锁定
编辑推荐: 关闭

请填写推广理由:

本版热门话题

SINAMICS S200

共有80条技术帖

相关推荐

热门标签

相关帖子推荐

guzhang

恭喜,你发布的帖子

评为精华帖!

快扫描右侧二维码晒一晒吧!

再发帖或跟帖交流2条,就能晋升VIP啦!开启更多专属权限!

  • 分享

  • 只看
    楼主

top
您收到0封站内信:
×
×
信息提示
很抱歉!您所访问的页面不存在,或网址发生了变化,请稍后再试。