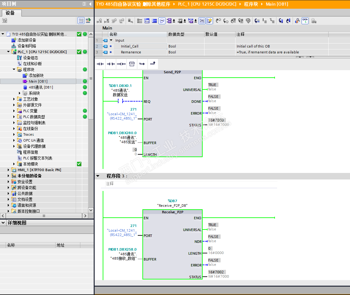
写了一个简单的串口通讯收发程序,在通过串口助手收发字符串的过程中发现一个问题。程序非常简单,只有接收和发送两个块。
在保存收发字符串的数据块属性中勾选“优化的块访问'时,PLC接收到的数据只有发送数据的后四个字节,而且后面的存储区还会多出不相干的数据。
如图所示,例如发送11 88 99 22 55 66 33 77这段字符串时,PLC接受到的数据为55 66 33 77 20 30 31 20,接收的前四个字节与发送的后四个字节一致,但是接收不完全,后续还多出了20 30 31 20这四个不相干的字节。

当取消勾选数据块属性中勾选“优化的块访问'时,收发功能则是正常的,能够完整的接收和发送数据。

想请问各位前辈这大概是什么原因导致的?