硬件配置问题

已锁定

得努力呀

  • 帖子

    377
  • 精华

    0
  • 被关注

    5

论坛等级:侠客

注册时间:2006-01-18

普通 普通 如何晋级?

硬件配置问题

1160

11

2009-03-10 18:44:45

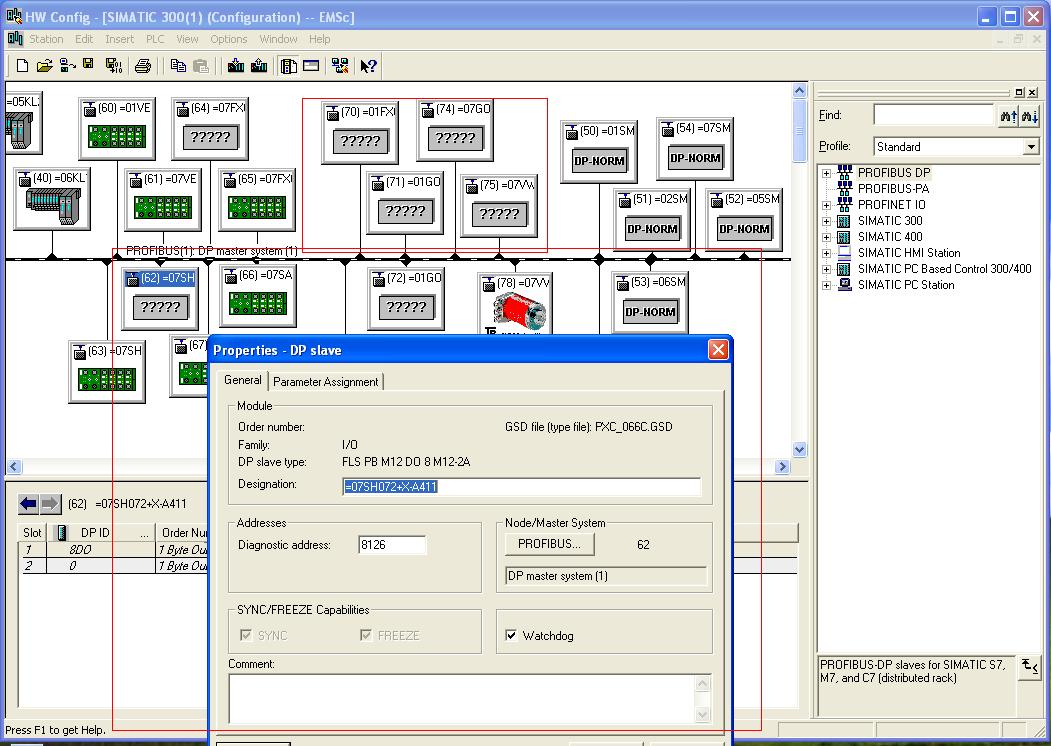
大家好我想请教几个问题,1、我打开程序的硬件配置组态时发现有一些模块是问号“?”这是怎么回事啊?是少GSD文件还是怎么回事呢?如图1
点击此处查看附件
2、当我要打开硬件配置组态时弹出一对话框写着“one or more objects or a type cannot be represented,sever"s7phrxyx.dll"for _S7H_STELLVERTRETER_CT objects could not be loaded.我需要安装什么server啊???
希望大家帮我看看谢谢了!!!
硬件配置问题 已锁定
编辑推荐: 关闭

请填写推广理由:

本版热门话题

SIMATIC S7-300/400

共有54789条技术帖

相关推荐

热门标签

相关帖子推荐

guzhang

恭喜,你发布的帖子

评为精华帖!

快扫描右侧二维码晒一晒吧!

再发帖或跟帖交流2条,就能晋升VIP啦!开启更多专属权限!

  • 分享

  • 只看
    楼主

top
X 图片
您收到0封站内信:
×
×
信息提示
很抱歉!您所访问的页面不存在,或网址发生了变化,请稍后再试。