回复:安装DriverES后依然无法在STEP5.5的HW中找到CU320-2

zcomin

西门子1847工业学习平台

  • 帖子

    4320
  • 精华

    154
  • 被关注

    90

论坛等级:至圣

注册时间:2005-12-08

黄金 黄金 如何晋级?

发布于 2012-04-02 23:35:26

1楼

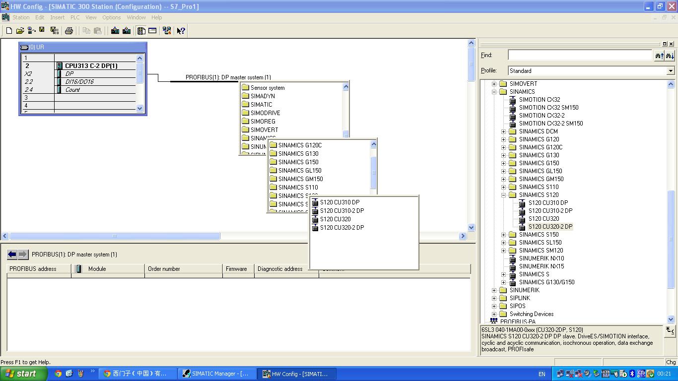
可以找到的

评论
编辑推荐: 关闭

请填写推广理由:

本版热门话题

SINAMICS

共有8222条技术帖

相关推荐

热门标签

相关帖子推荐

guzhang

恭喜,你发布的帖子

评为精华帖!

快扫描右侧二维码晒一晒吧!

再发帖或跟帖交流2条,就能晋升VIP啦!开启更多专属权限!

  • 分享

  • 只看
    楼主

top
X 图片
您收到0封站内信:
×
×
信息提示
很抱歉!您所访问的页面不存在,或网址发生了变化,请稍后再试。